Detailansicht des Ausdruckprotokoll-Managers in der Bauplanung für Betonfundamente.
Detailansicht des Ausdruckprotokoll-Managers in der Bauplanung für Betonfundamente.
25. Oktober 2024
053456
  • RFEM 6

Kapitel im Ausdruckprotokoll für Betonfundamente

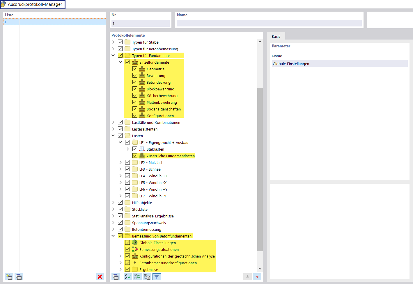
Detailansicht des Ausdruckprotokoll-Managers in der Bauplanung für Betonfundamente.

Der Ausdruckprotokoll-Manager zeigt eine strukturierte Kapitelübersicht für die Bearbeitung von Betonfundamenten. Diese Ansicht ermöglicht eine effiziente Verwaltung und Dokumentation der Planungsschritte. Die Kapitel enthalten verschiedene relevante Aspekte und Details, die für die Ausführung von Betonfundamenten notwendig sind.
  • Betonfundamente
  • Ausdruckprotokoll Manager
  • Bauplanung
Teilen