19. November 2024
053996
  • RFEM 6

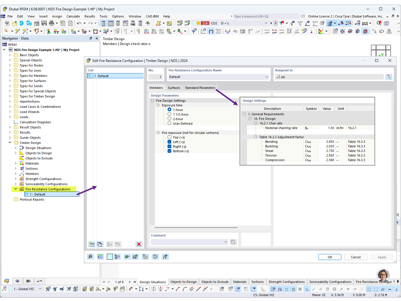
Brandschutzkonfigurationen


Verwendet in
  • NDS-Brandbemessung für Holzstäbe in RFEM 6
Teilen