Eingaberegister für Materialmodell Anisotrop | Beschädigung | Beton und Betonstahl
Eingaberegister für Materialmodell Anisotrop | Beschädigung | Beton und Betonstahl
19. Februar 2025
055471
  • RFEM 6
  • Betonbemessung für RFEM 6
  • Betonbemessung für RSTAB 9
    • Betonfundamente für RFEM 6
    • Betonfundamente für RSTAB 9
    • Stahlbetonbau
    • Statik und Tragwerksplanung

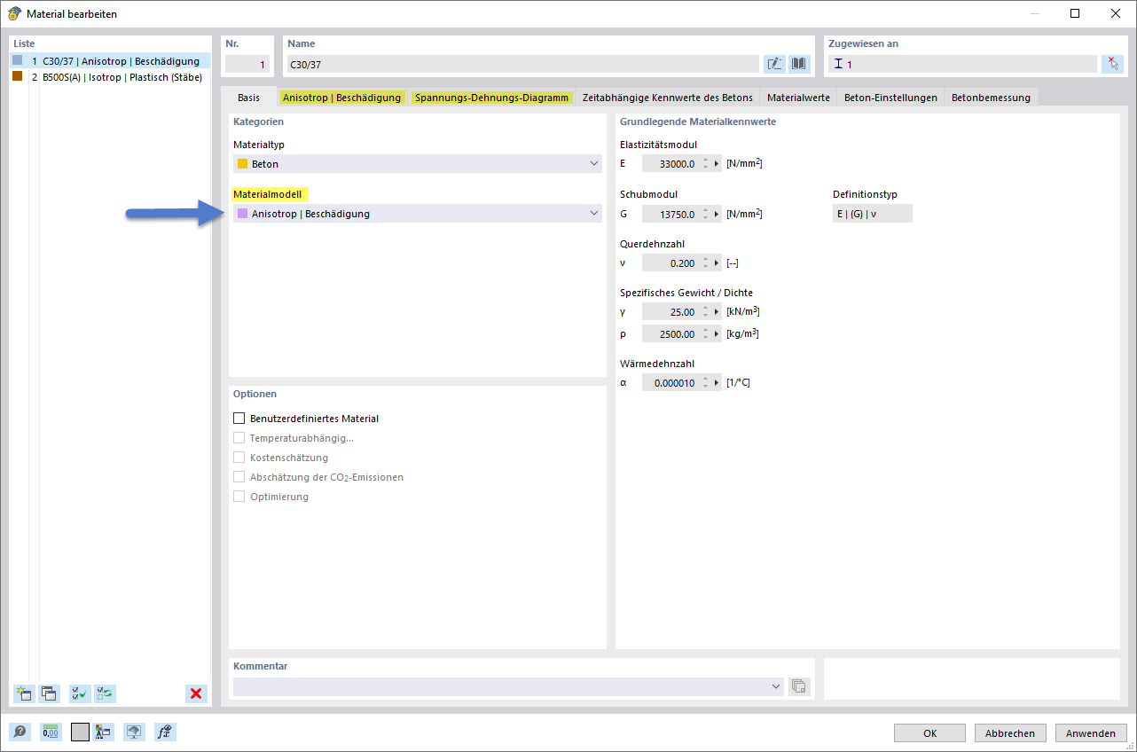
Materialmodell Anisotrop | Beschädigung – Eingaberegister

Eingaberegister für Materialmodell Anisotrop | Beschädigung | Beton und Betonstahl

Die Darstellung zeigt die Konfiguration des Materialmodells „Anisotrop | Beschädigung“ mit den zugehörigen Eingaberegistern „Anisotrop | Beschädigung“ und „Spannungs-Dehnungs-Diagramm“. Es werden Parameter zu Beton, Betonstahl, Material und Materialbibliothek visualisiert. Optionen zur Berücksichtigung anisotroper Eigenschaften, Beschädigungsmechanismen, NL-Berechnung und Risssimulation sind erkennbar.
  • Materialmodell Anisotrop | Beschädigung
  • Eingaberegister für Materialmodell
  • Spannungs-Dehnungs-Diagramm
  • Beton
  • Betonstahl
  • Materialbibliothek
  • Anisotrop
  • Beschädigung
  • NL
  • Riss
Teilen