Benutzeroberfläche, die konfigurierbare Betonbemessungsparameter mit technischen Optionen zeigt.
Benutzeroberfläche, die konfigurierbare Betonbemessungsparameter mit technischen Optionen zeigt.
25. Februar 2025
055527
  • RFEM 6

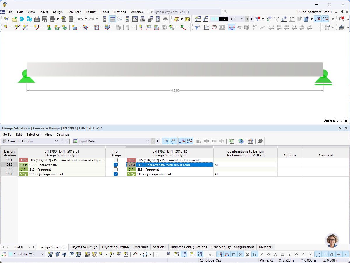
Bemessungseinstellungen für die Betonbemessung

Benutzeroberfläche, die konfigurierbare Betonbemessungsparameter mit technischen Optionen zeigt.

Das Bild zeigt eine für die Betonbemessung konfigurierte Softwareoberfläche. Es werden verschiedene Eingabefelder, Auswahlmenüs und numerische Eingaben für Parameter wie Bewehrungsfaktoren, Sicherheitsbeiwerte und Lastkombinationen dargestellt.
  • Betonbemessung
  • Bemessungseinstellungen
  • Ingenieursoftware
  • Statische Berechnung
  • Benutzeroberfläche
Teilen