Das Bild zeigt, wie Protokollelemente im Druckmanager ausgewählt werden.
Die Anwendung dokumentiert Ergebnisse, indem sie Grafiken im Ausdruckprotokoll integriert.
Das Bild zeigt eine Benutzerschnittstelle zur Erstellung und Bearbeitung von Mehrfachdrucken.
Das Bild zeigt, wie Protokollelemente im Druckmanager ausgewählt werden.
Die Anwendung dokumentiert Ergebnisse, indem sie Grafiken im Ausdruckprotokoll integriert.
Das Bild zeigt eine Benutzerschnittstelle zur Erstellung und Bearbeitung von Mehrfachdrucken.
5. März 2025
055682
  • RFEM 6
  • Statik und Tragwerksplanung
  • Finite-Elemente-Berechnung
    • Stabilitätsnachweis

Ergebnisprotokolle | Druckmanager

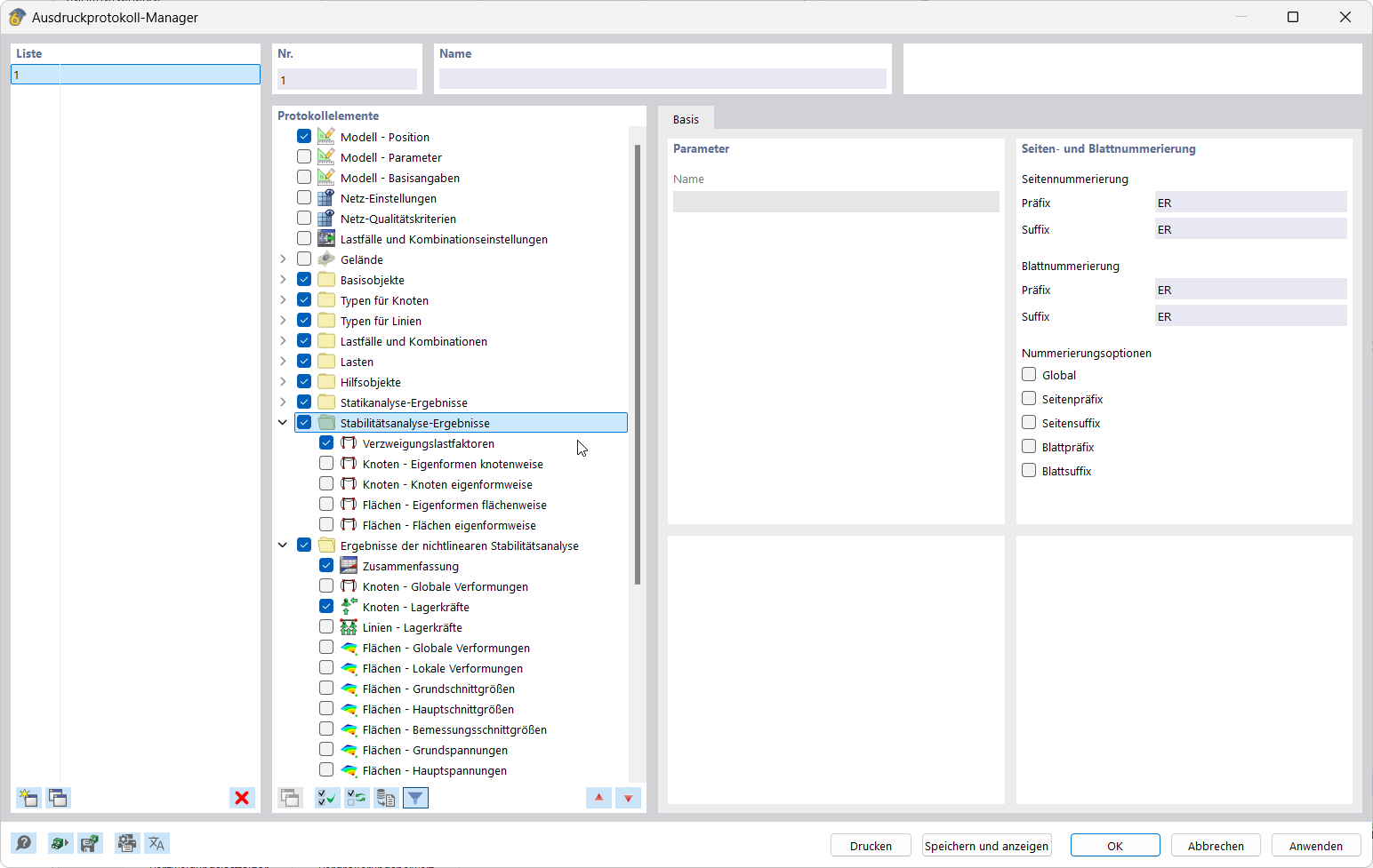
Das Bild zeigt, wie Protokollelemente im Druckmanager ausgewählt werden.

Die Darstellung präsentiert die Software-Oberfläche des Druckmanagers, in der Protokollelemente zur Dokumentation der Ergebnisse ausgewählt werden. Es werden klare Funktionsbereiche und Bedienfelder zur Protokolldatensteuerung gezeigt.
  • Protokollelemente im Druckmanager
  • Dokumentation der Ergebnisse
  • Auswahl von Protokolldaten
  • Software Benutzeroberfläche
Teilen
5. März 2025
055683
  • RFEM 6
  • Statik und Tragwerksplanung
  • Finite-Elemente-Berechnung
    • Stabilitätsnachweis
Ergebnisdokumentation | Ausdruckprotokoll-Grafiken
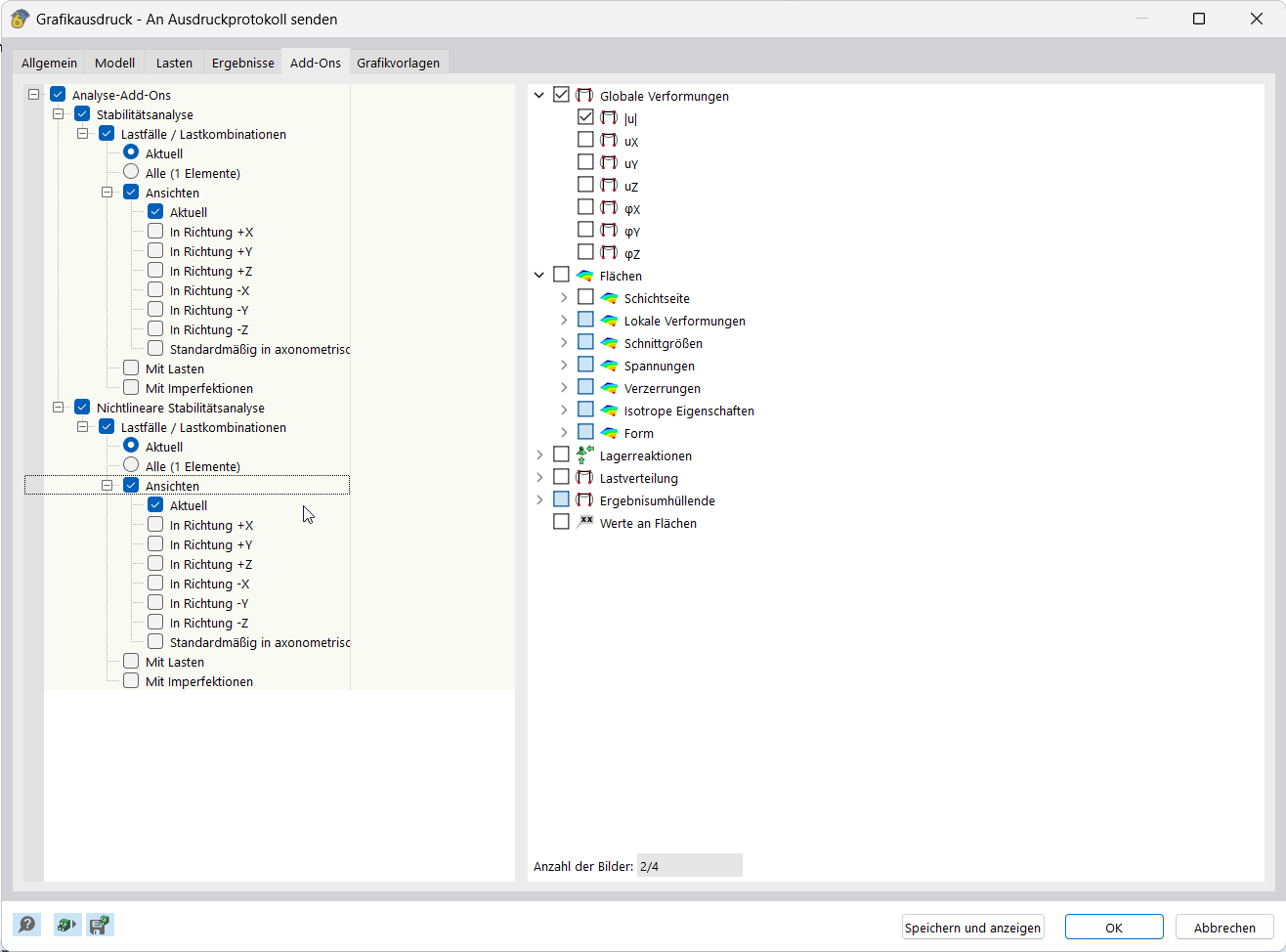
Die Anwendung dokumentiert Ergebnisse, indem sie Grafiken im Ausdruckprotokoll integriert.

Das Feature integriert Ergebnisgrafiken direkt in das Ausdruckprotokoll und ermöglicht so eine präzise Dokumentation. Die Funktion unterstützt den strukturierten Übertrag von Visualisierungen in Berichtsprotokolle.
  • Dokumentation der Ergebnisse
  • Grafiken in das Ausdruckprotokoll übernehmen
Teilen
5. März 2025
055684
  • RFEM 6
  • Statik und Tragwerksplanung
  • Finite-Elemente-Berechnung
    • Stabilitätsnachweis
Ergebnis-Dokumentation | Mehrfachdruck
Das Bild zeigt eine Benutzerschnittstelle zur Erstellung und Bearbeitung von Mehrfachdrucken.

Das Bild zeigt eine Bildschirmansicht zur Konfiguration und Bearbeitung von Mehrfachdrucken. Es werden verschiedene Einstelloptionen zur Ergebnisdokumentation dargestellt. Die Oberfläche bietet direkte Eingabemöglichkeiten zur Simulation der Druckausgabe.
  • Dokumentation der Ergebnisse
  • Mehrfachdrucke anlegen
  • Mehrfachdrucke bearbeiten
  • Benutzerschnittstelle
  • Druckkonfiguration
  • Ergebnisdokumentation
Teilen