Materialmodell für nichtlineare Faserbetonanalyse mit Isotrop beschädigungsmodell gewählt.
Materialmodell für nichtlineare Faserbetonanalyse mit Isotrop beschädigungsmodell gewählt.
2. April 2025
056108
  • RFEM 6
  • Betonbemessung für RFEM 6
  • Betonbemessung für RSTAB 9
    • Nichtlineares Materialverhalten für RFEM 6
    • Stahlbetonbau
    • Statik und Tragwerksplanung
    • Nichtlineare Analyse

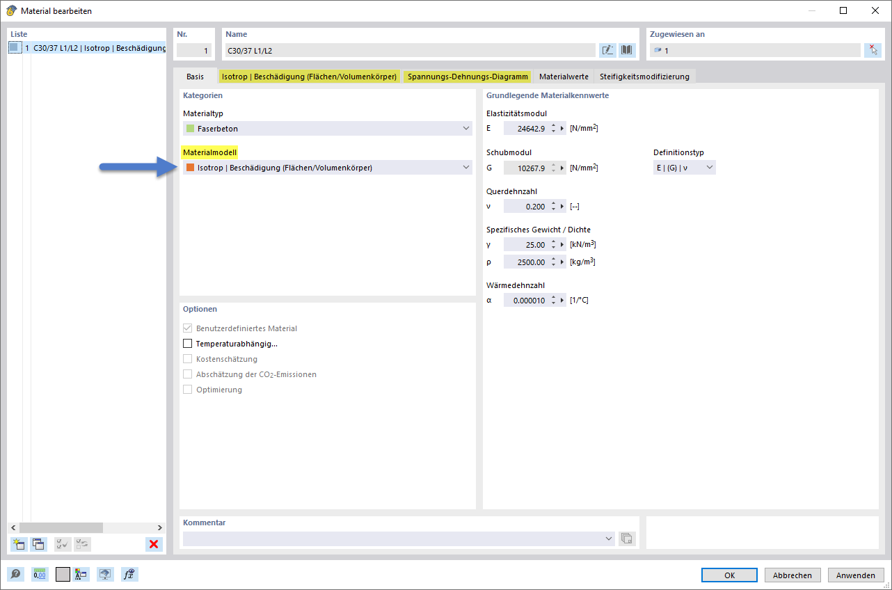
Materialmodell-Isotrop für Faserbeton

Materialmodell für nichtlineare Faserbetonanalyse mit Isotrop beschädigungsmodell gewählt.

Auswahl des Materialmodells Isotrop | Beschädigung zur nichtlinearen Analyse bei Faserbeton. Diese Funktion ermöglicht die Berücksichtigung von Materialdegradation unter Belastung. Das Modell ist essenziell für präzise Simulationen von Betonfasermaterialverhalten. Solche Modelle werden genutzt, um die Lebensdauer und Stabilität von Bauwerken realistisch abzubilden.
  • Materialmodell wählen
  • Faserbetonanalyse
  • Isotrop beschädigungsmodell
Teilen