Veranschaulichung der Kriech- und Schwindeffekte einer Baukonstruktion in einem statischen Modell.
Veranschaulichung der Kriech- und Schwindeffekte einer Baukonstruktion in einem statischen Modell.
2. April 2025
056114
  • RFEM 6
  • Betonbemessung für RFEM 6
  • Betonbemessung für RSTAB 9
    • Nichtlineares Materialverhalten für RFEM 6
    • Stahlbetonbau
    • Statik und Tragwerksplanung
    • Nichtlineare Analyse

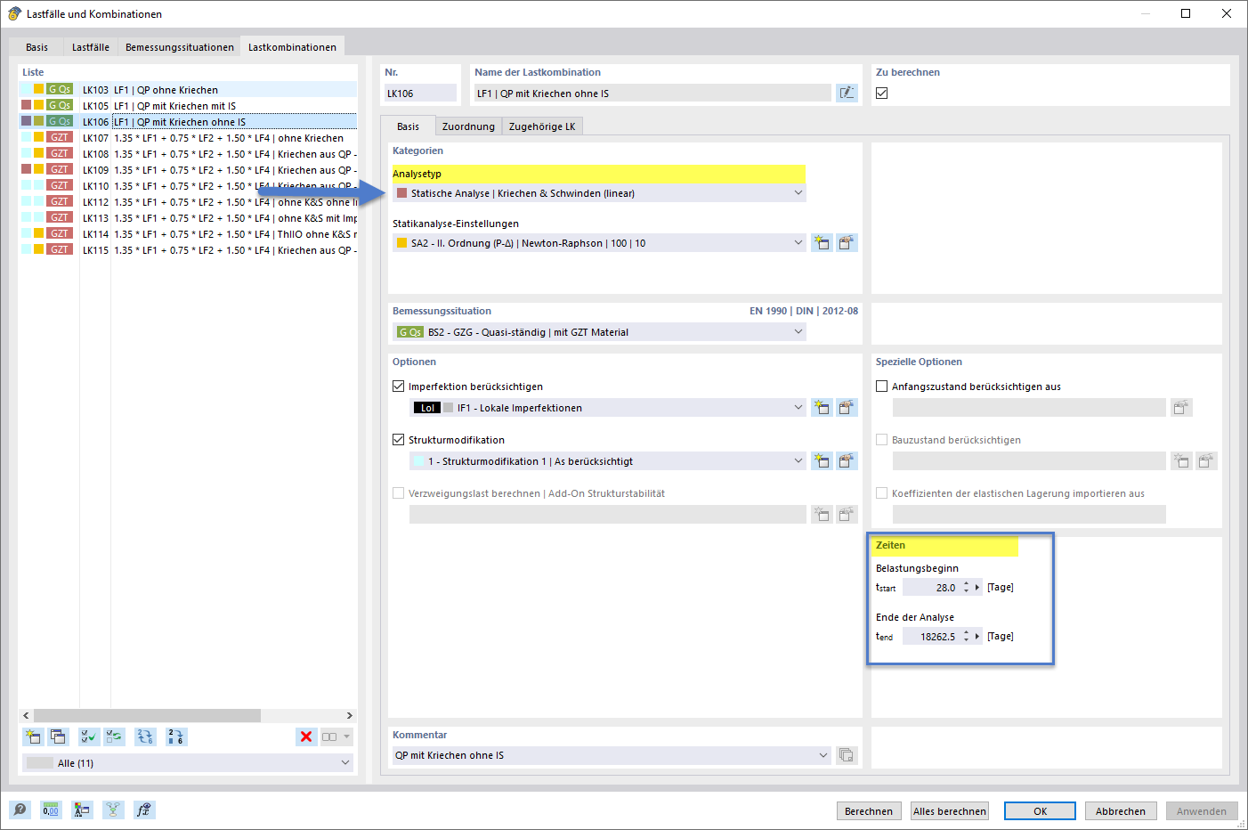
Kriechen & Schwinden in der statischen Analyse

Veranschaulichung der Kriech- und Schwindeffekte einer Baukonstruktion in einem statischen Modell.

Das Bild zeigt das Konzept der Kriech- und Schwindeffekte im Rahmen einer statischen Analyse. Die Darstellung fokussiert auf Linearität der Effekte im Modellverlauf und deren Einfluss auf die strukturelle Integrität. Diese Analyse ist entscheidend für die langfristige Zuverlässigkeit von Baukonstruktionen. Der Fokus liegt auf der technischen Umsetzung und der Verwendung komplexer struktureller Modelle.
  • Kriechen
  • Schwinden
  • Statische Analyse
  • Baukonstruktion
  • Baustatik
Teilen