Dialog 'Schweißnahtspannungskonfiguration'
Dialog 'Schweißnahtspannungskonfiguration'
13. Mai 2025
056696
  • RSECTION 1

Dialog 'Schweißnahtspannungskonfiguration'

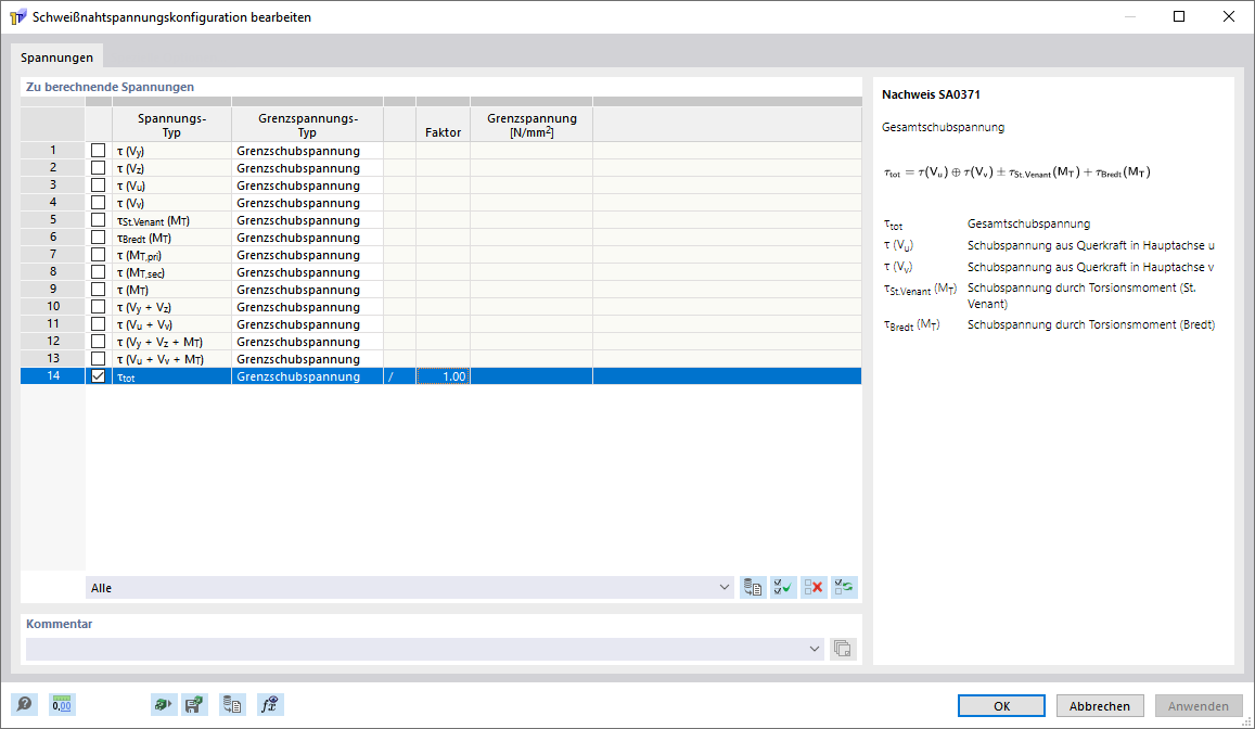
Das Bild zeigt die Schweißnahtspannungskonfiguration, in der Sie die zu berechnenden und auszugebenden Schweißnahtspannungen auswählen können.
  • Schweißnahtspannungskonfiguration
Teilen