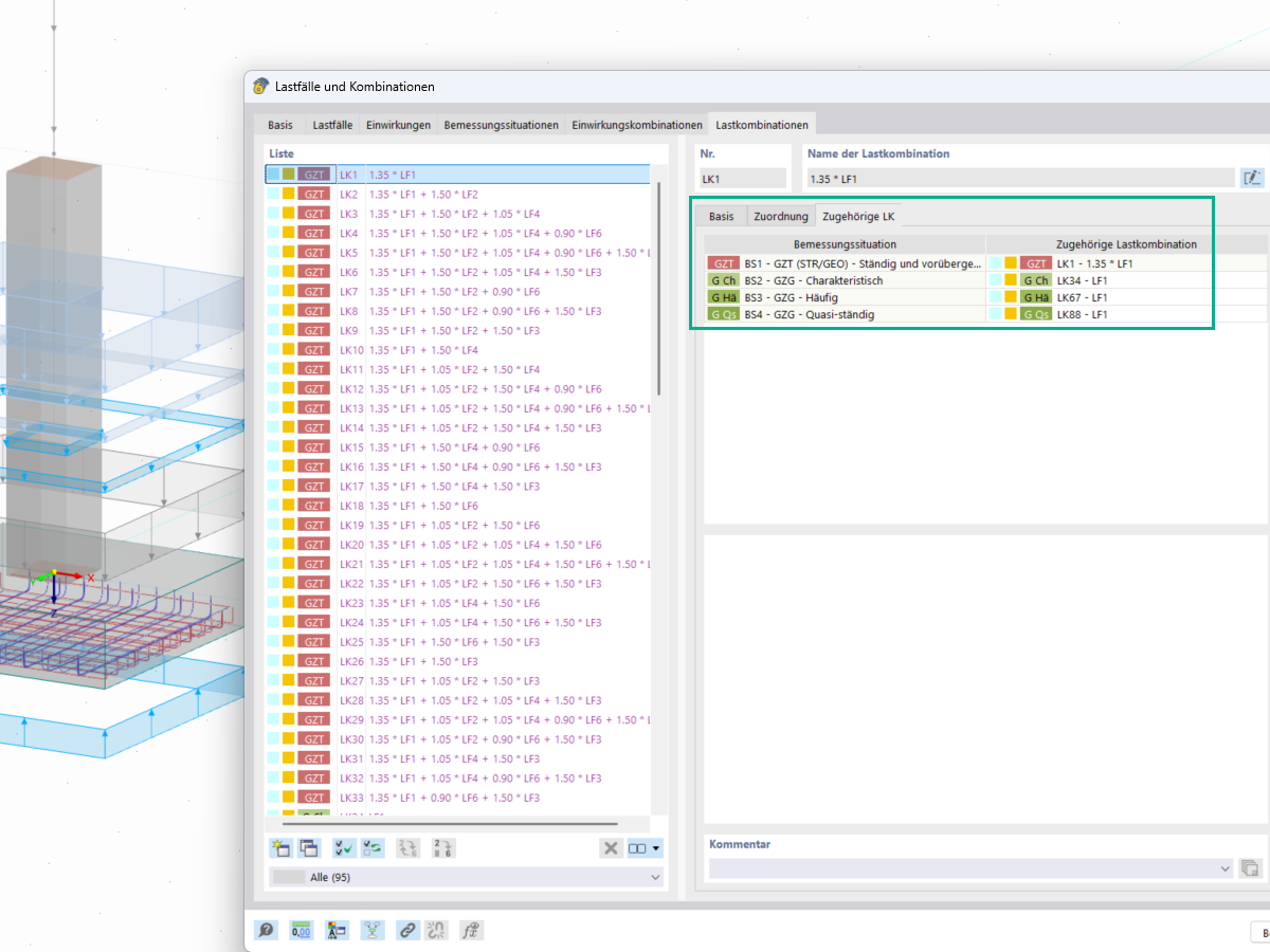
Im Fenster Lasten und Kombinationen, können unter Lastkombinationen die zugehörigen Lastkombinationen für die geotechnischen Nachweise wie Grundbruch- und Gleitnachweise zugeordnet und verändert werden.
Im Fenster Lasten und Kombinationen, können unter Lastkombinationen die zugehörigen Lastkombinationen für die geotechnischen Nachweise wie Grundbruch- und Gleitnachweise zugeordnet und verändert werden.
20. Mai 2025
056793
  • RFEM 6

Zugehörige Lastkombinationen

Im Fenster Lasten und Kombinationen, können unter Lastkombinationen die zugehörigen Lastkombinationen für die geotechnischen Nachweise wie Grundbruch- und Gleitnachweise zugeordnet und verändert werden.

  • Lasten
  • Kombinationen
  • Lastkombinationen
  • zugehörigen Lastkombinationen
  • geotechnischen Nachweise
  • Grundbruchnachweis
  • Gleitnachweis
  • Fundamente
  • Geotechnik
  • charakteristische Lasten
Teilen