Rendering von Kantenobjekten zum Export als DXF-Datei. Zeigt Details strukturierter Kanten für präzise Darstellung.
Rendering von Kantenobjekten zum Export als DXF-Datei. Zeigt Details strukturierter Kanten für präzise Darstellung.
1. Juli 2025
057625
  • RFEM 6

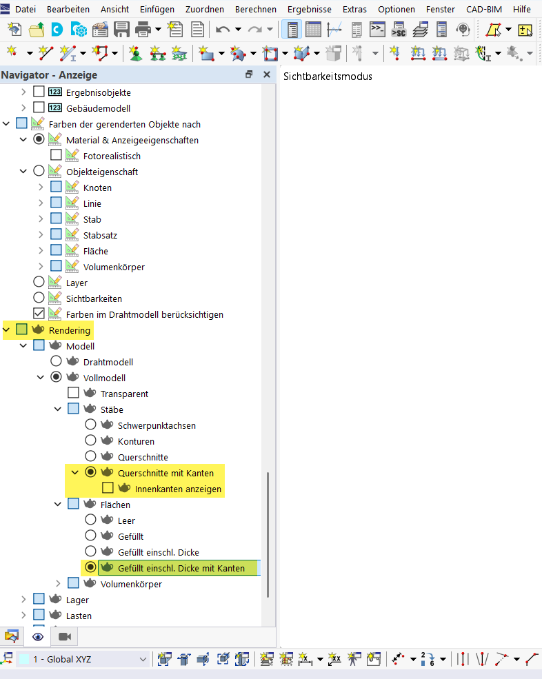
Objektdarstellung mit Kanten für DXF Export

Rendering von Kantenobjekten zum Export als DXF-Datei. Zeigt Details strukturierter Kanten für präzise Darstellung.

Das Bild zeigt ein Rendering von Objekten mit hervorgehobenen Kanten, die für den DXF-Export vorbereitet sind. Es hebt die Struktur und Details der Kanten deutlich hervor, was für einen präzisen Export in das DXF-Format entscheidend ist. Diese Methode ermöglicht eine klar definierte Darstellung von Objektkanten und optimiert den Exportprozess in CAD-Anwendungen.
  • DXF Export
  • Objektdarstellung
  • Kantenmodell
  • Rendertechniken
Teilen