Automatische Generierung von Lastkombinationen in RFEM 6 und RSTAB 9 gemäß NTC 2018 mit Statiksoftware.
Automatische Generierung von Lastkombinationen in RFEM 6 und RSTAB 9 gemäß NTC 2018 mit Statiksoftware.
25. Juli 2025
057972
  • RFEM 6

Generieren von Kombinationen in RFEM 6 und RSTAB 9 nach NTC 2018

Automatische Generierung von Lastkombinationen in RFEM 6 und RSTAB 9 gemäß NTC 2018 mit Statiksoftware.

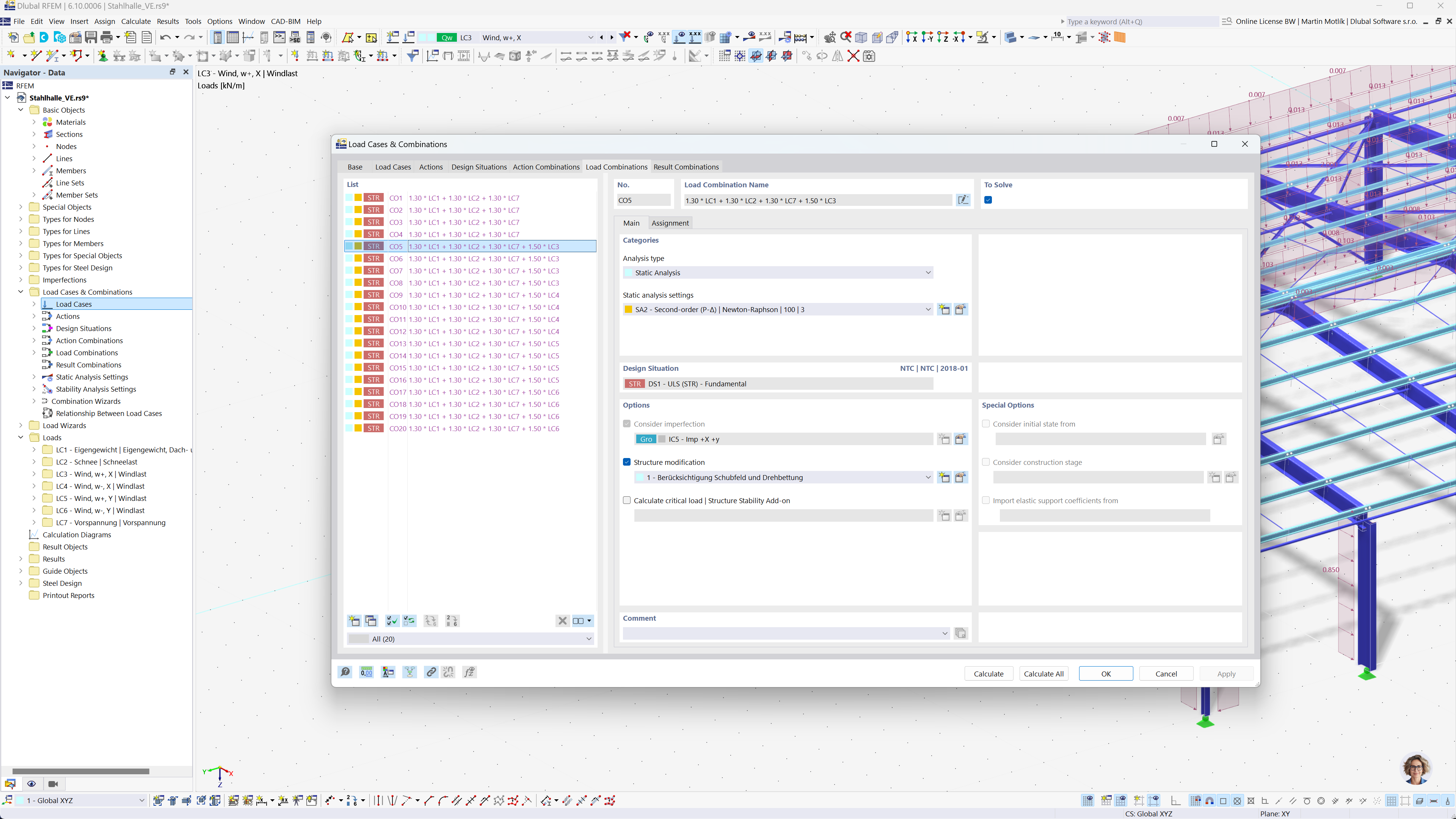
Das Bild veranschaulicht die automatische Generierung von Lastkombinationen in RFEM 6 und RSTAB 9 gemäß NTC 2018. Es zeigt eine visuelle Oberfläche, in der Lastfälle anhand festgelegter Kriterien organisiert und kombiniert werden. Diese Funktion hilft Ingenieuren dabei, Bemessungsnormen effizient einzuhalten, indem alle erforderlichen Lastkombinationen automatisch erstellt werden.
  • Generierung von Kombinationen
  • NTC 2018
  • Statische Berechnung
  • RFEM
  • RSTAB
Teilen