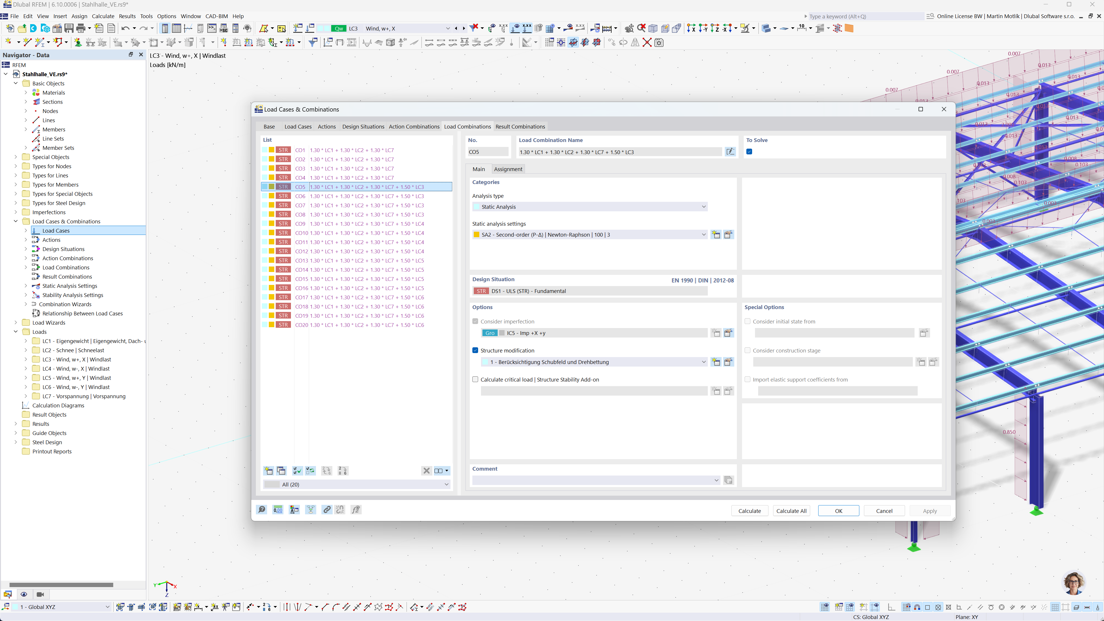
Ansicht des Fensters zur Generierung von Lastkombinationen in RFEM 6 und RSTAB 9 gemäß den Normen des Eurocode 0.
Ansicht des Fensters zur Generierung von Lastkombinationen in RFEM 6 und RSTAB 9 gemäß den Normen des Eurocode 0.
29. Juli 2025
058025
  • RFEM 6

Grundkombination

Ansicht des Fensters zur Generierung von Lastkombinationen in RFEM 6 und RSTAB 9 gemäß den Normen des Eurocode 0.

Das Bild zeigt eine Softwareoberfläche zur automatischen Generierung von Lastkombinationen in RFEM 6 und RSTAB 9 gemäß Eurocode 0. Die Oberfläche zeigt eine Tabelle mit Lastfalldaten, Kombinationsregeln und relevanten Parametern. Die Funktion vereinfacht die Erstellung genauer Lastkombinationen und gewährleistet die Einhaltung der Eurocode-Richtlinien. Die Software ermöglicht eine effiziente statische Berechnung für komplexe Ingenieurprojekte.
  • Lastkombinationen
  • Eurocode 0
  • RFEM 6
  • RSTAB 9
  • Statik
  • Automatische Generierung
Teilen