Detaillierte Ansicht des Automatisierungsprozesses für Lastkombinationen in RFEM 6 und RSTAB 9 gemäß den Normen EN 1990 und BS 5950‑1.
Detaillierte Ansicht des Automatisierungsprozesses für Lastkombinationen in RFEM 6 und RSTAB 9 gemäß den Normen EN 1990 und BS 5950‑1.
23. September 2025
059147
  • RFEM 6

Automatische Generierung von Lastkombinationen in RFEM und RSTAB

Detaillierte Ansicht des Automatisierungsprozesses für Lastkombinationen in RFEM 6 und RSTAB 9 gemäß den Normen EN 1990 und BS 5950‑1.

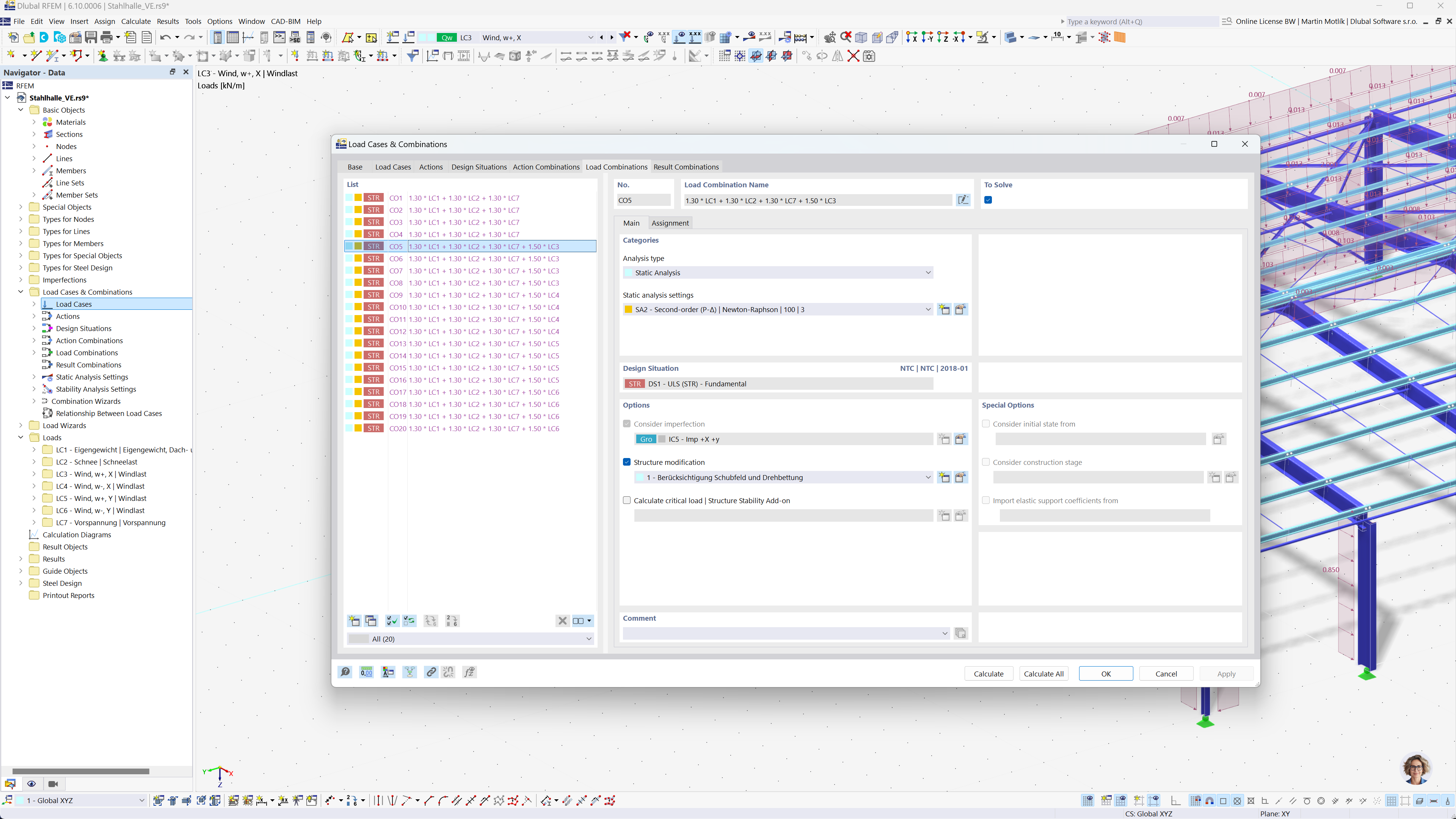
Das Bild zeigt die Automatisierung der Erzeugung von Lastkombinationen in den Programmen RFEM 6 und RSTAB 9. Der Schwerpunkt liegt auf der Anwendung von Eurocode 0 und der britischen Norm BS 5950-1 für die statische Berechnung. Der Prozess dient der Rationalisierung von Berechnungen und gewährleistet die Einhaltung internationaler Ingenieurnormen. Diese Funktion erhöht die Effizienz und Genauigkeit bei der statischen Modellierung.
  • Lastkombinationen
  • Eurocode 0
  • BS 5950‑1
  • RFEM 6
  • RSTAB 9
Teilen