Kombinieren von Lastfällen in RFEM und RSTAB unter Verwendung von US-Normen wie AISC, ACI, AWC, IBC.
Kombinieren von Lastfällen in RFEM und RSTAB unter Verwendung von US-Normen wie AISC, ACI, AWC, IBC.
24. September 2025
059174
  • RFEM 6

Generieren von Kombinationen nach US-Normen

Kombinieren von Lastfällen in RFEM und RSTAB unter Verwendung von US-Normen wie AISC, ACI, AWC, IBC.

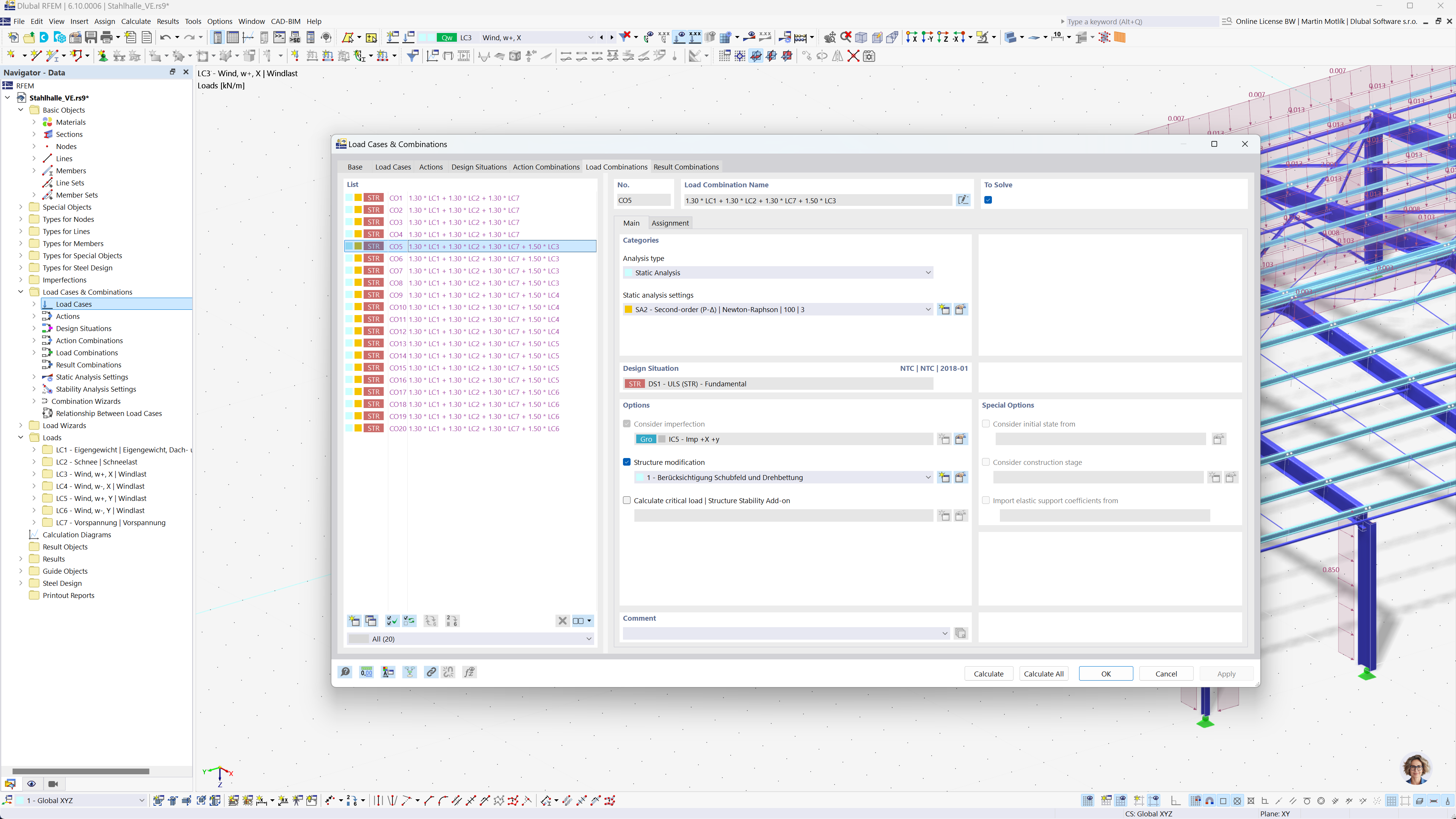
Dieses Bild veranschaulicht den Prozess der automatischen Generierung von Lastkombinationen in RFEM und RSTAB unter Verwendung amerikanischer Normen wie AISC, ACI, AWC und IBC. Der Schwerpunkt liegt auf der Anwendung dieser Normen zur Gewährleistung der Einhaltung von Sicherheits- und Bemessungsanforderungen. Es zeigt die Integration dieser Prozesse in die Software für eine effiziente statische Berechnung und Bemessung.
  • Kombinationsgenerierung
  • AISC-Normen
  • ACI-Normen
  • AWC-Normen
  • IBC-Normen
  • RFEM
  • RSTAB
Teilen