Lastkombinationen der Bemessungssituation auswählen
Lastkombinationen der Bemessungssituation auswählen
25. September 2025
059181
  • RFEM 6

Lastkombinationen der Bemessungssituation auswählen

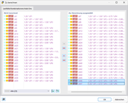
Das Bild zeigt eine Benutzeroberfläche zur Auswahl von Lastkombinationen für die Bemessungssituation in der Stahlbemessung. Verschiedene Optionen zur Integration von kombinierten Lastfällen werden angezeigt, um eine präzise und effiziente Prüfung der Stahlstrukturen zu gewährleisten. Diese Funktion ermöglicht Ingenieuren, die Sicherheitsanforderungen im Bauwesen effizient zu bewerten.
  • Lastkombination
  • Bemessungssituation
Teilen