Generierung von Last- und Ergebniskombinationen in RFEM und RSTAB gemäß der indischen Norm IS 800.
Generierung von Last- und Ergebniskombinationen in RFEM und RSTAB gemäß der indischen Norm IS 800.
30. September 2025
059298
  • RFEM 6

Automatische Generierung von Kombinationen in RFEM und RSTAB nach der indischen Norm IS 800

Generierung von Last- und Ergebniskombinationen in RFEM und RSTAB gemäß der indischen Norm IS 800.

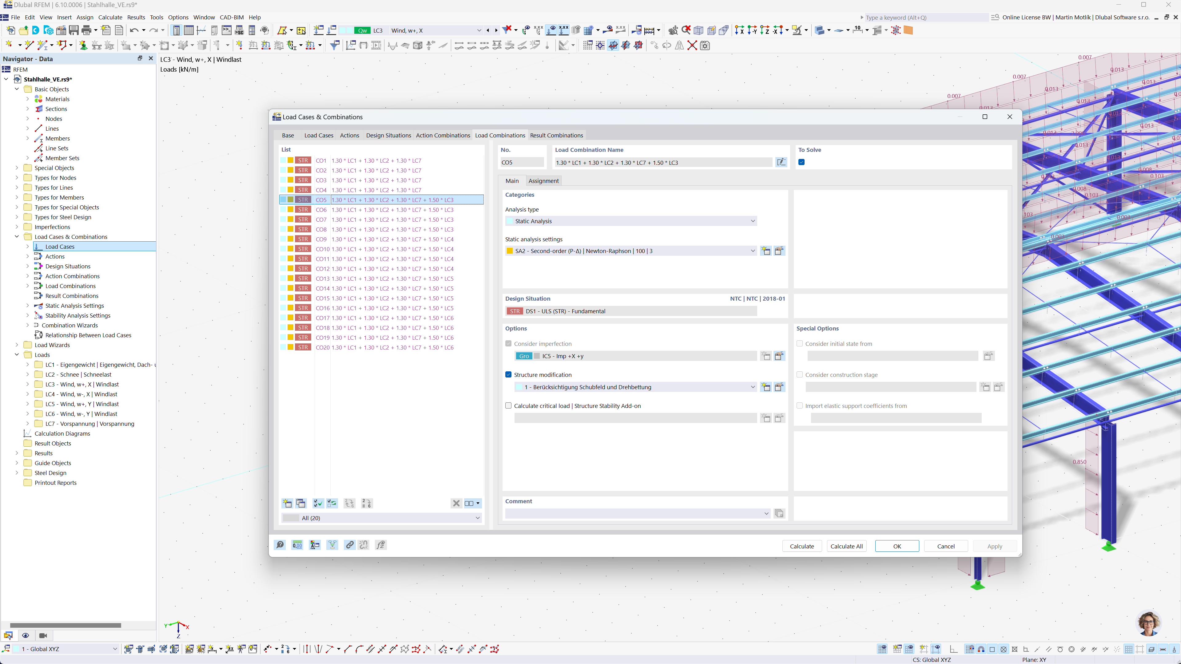
Das Bild veranschaulicht den Prozess der automatischen Generierung von Last- und Ergebniskombinationen in RFEM und RSTAB auf Basis der indischen Norm IS 800. Diese Funktionalität zielt darauf ab, Prozesse der statischen Berechnung zu optimieren, indem etablierte Richtlinien befolgt und die Einhaltung lokaler Normen sichergestellt wird. Dieses Tool vereinfacht den Arbeitsablauf des Ingenieurs und erhöht die Effizienz bei der Handhabung von Lastkombinationen bei Bauprojekten.
  • Lastkombinationen
  • Indische Norm IS 800
  • RFEM
  • RSTAB
  • Statische Berechnung
  • Kombinationsgenerierung
Teilen