Automatische Generierung von Lastkombinationen in RFEM/RSTAB gemäß NBR 8681-Standard zur Veranschaulichung der Integration in der Statiksoftware.
Automatische Generierung von Lastkombinationen in RFEM/RSTAB gemäß NBR 8681-Standard zur Veranschaulichung der Integration in der Statiksoftware.
1. Oktober 2025
059318
  • RFEM 6

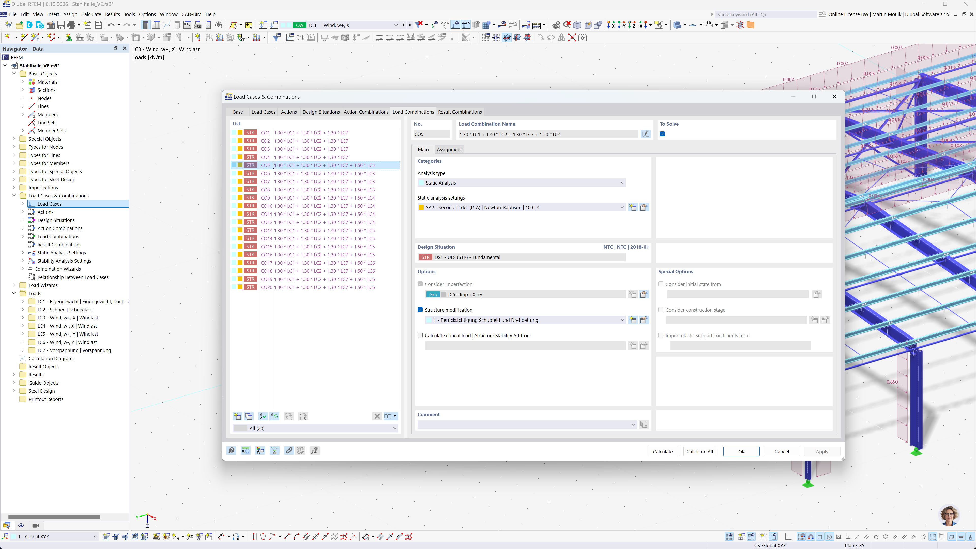
Automatische Generierung von Kombinationen nach brasilianischem Standard NBR 8681

Automatische Generierung von Lastkombinationen in RFEM/RSTAB gemäß NBR 8681-Standard zur Veranschaulichung der Integration in der Statiksoftware.

Das Bild zeigt die Statiksoftware RFEM und RSTAB bei der automatischen Generierung von Last- und Ergebniskombinationen gemäß dem brasilianischen Standard NBR 8681, was die Einhaltung lokaler Vorschriften erleichtert, da der Kombinationsprozess rationalisiert wird. Die Funktion verbessert die Fähigkeit von Ingenieuren, Statikaufgaben effizient zu verwalten. Die Benutzeroberfläche der Software unterstützt die Ausgabevisualisierung und die effiziente Handhabung großer Datensätze.
  • Lastkombinationen
  • Brasilianische Norm NBR 8681
  • Statische Berechnung
  • RFEM
  • RSTAB
  • Engineering
  • Software-Automatisierung
Teilen