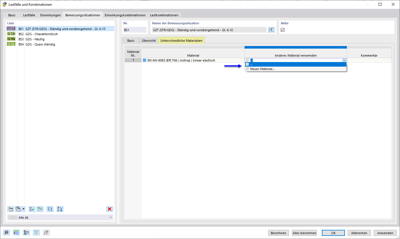
Anderes Material für Bemessungssituation verwenden
Anderes Material für Bemessungssituation verwenden
10. November 2025
060030
  • Aluminiumbemessung für RFEM 6
  • Aluminiumbemessung für RSTAB 9

Anderes Material für Bemessungssituation verwenden

  • Material
  • Aluminiumbemessung
Teilen