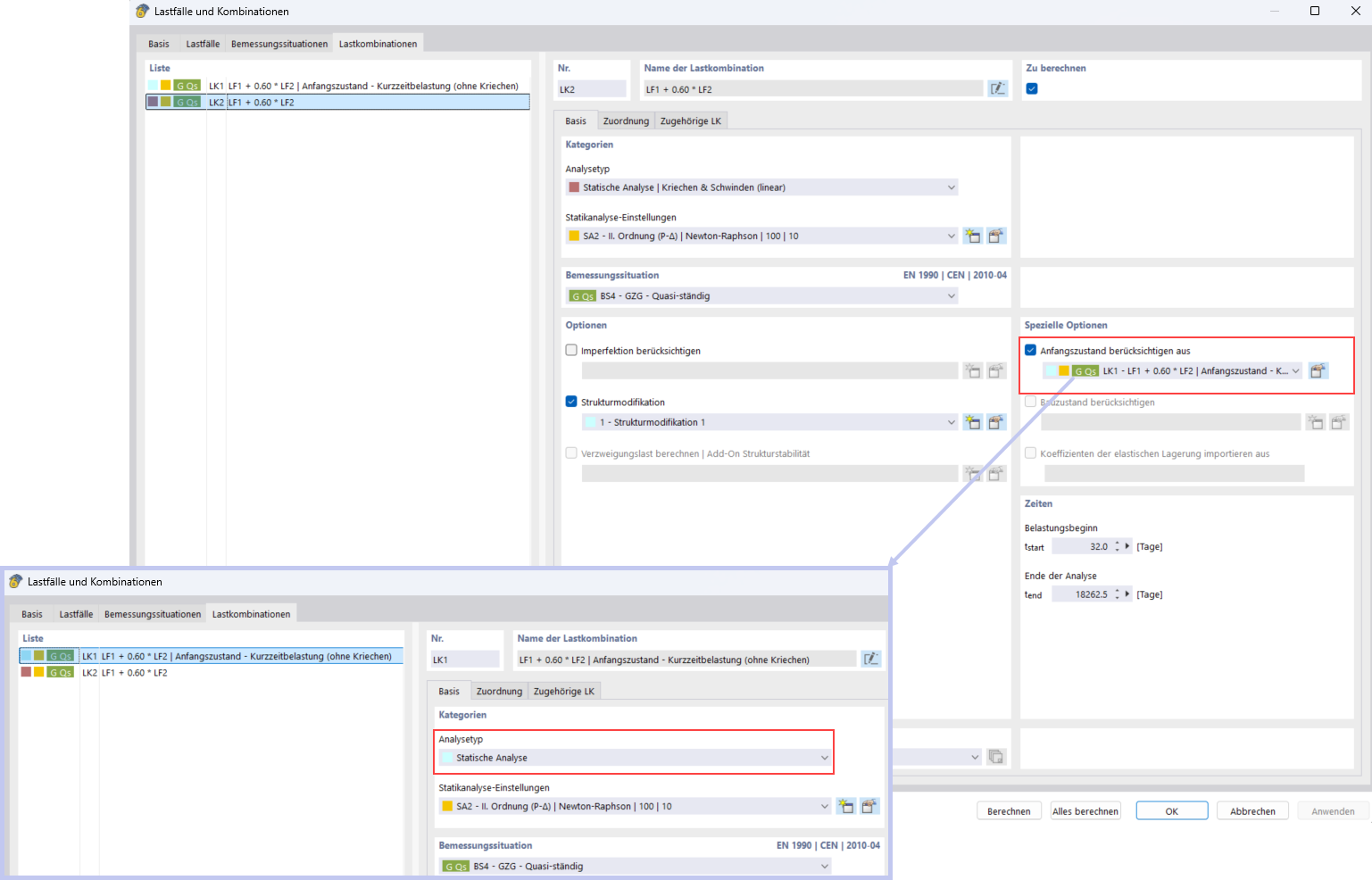
Berücksichtigung der Kurzzeitbelastung mit der Funktion Anfangszustand
Berücksichtigung der Kurzzeitbelastung mit der Funktion Anfangszustand
14. November 2025
060134
  • RFEM 6

Berücksichtigung der Kurzzeitbelastung mit der Funktion Anfangszustand

Teilen