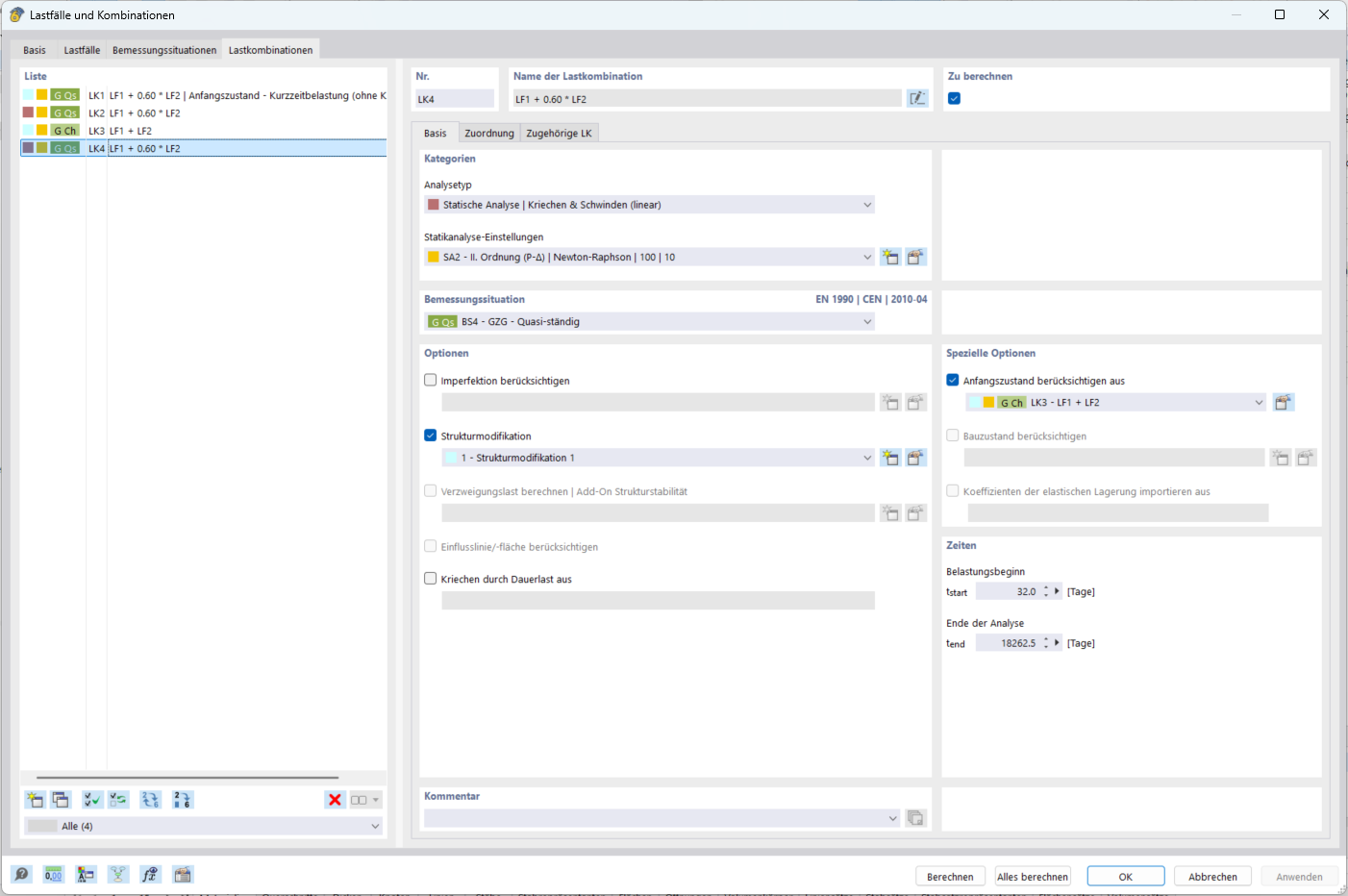
Berücksichtigung der Schädigung aus der quasi-ständigen Lastkombination mit der Funktion Anfangszustand
Berücksichtigung der Schädigung aus der quasi-ständigen Lastkombination mit der Funktion Anfangszustand
15. November 2025
060137
  • RFEM 6

Berücksichtigung der Schädigung aus der quasi-ständigen Lastkombination mit der Funktion Anfangszustand

Teilen