Funktion "Tabelle exportieren" im JSON-Format zur Darstellung der Auswahl der Datenstruktur für eine effiziente Datenverarbeitung.
Funktion "Tabelle exportieren" im JSON-Format zur Darstellung der Auswahl der Datenstruktur für eine effiziente Datenverarbeitung.
11. Dezember 2025
060630
  • RFEM 6

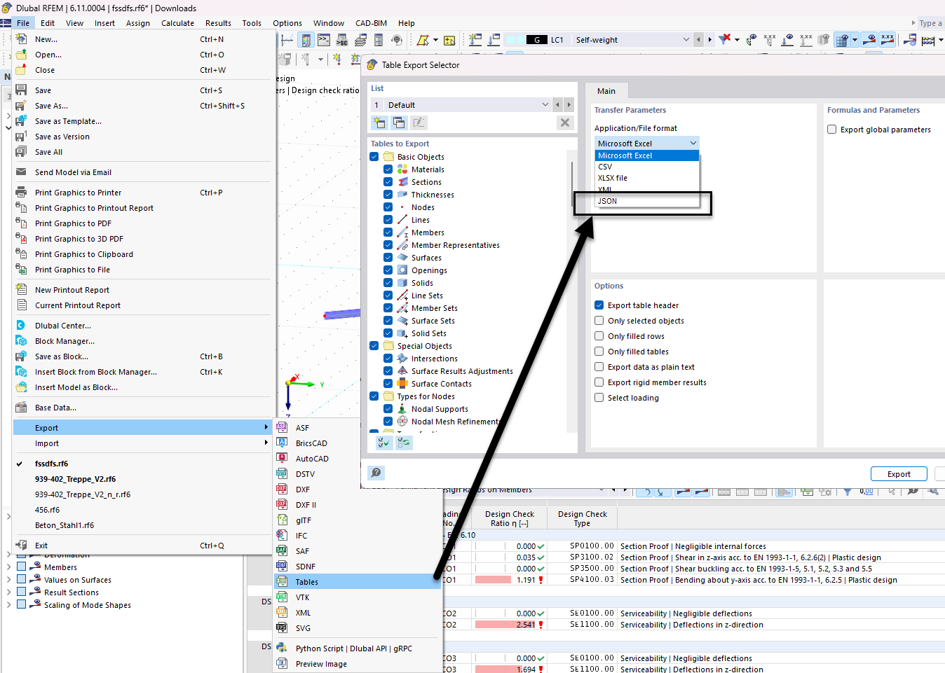
Auswahl der Tabelle für den JSON-Export

Funktion "Tabelle exportieren" im JSON-Format zur Darstellung der Auswahl der Datenstruktur für eine effiziente Datenverarbeitung.

Das Bild veranschaulicht die Schnittstelle zur Auswahl von Tabellendaten für den Export im JSON-Format in einer technischen Software. Mit dieser Funktion können Benutzer festlegen, welche Datentabellen in den Export aufgenommen werden sollen. Es werden verschiedene Optionen zur Datenverarbeitung und -verwaltung durch JSON dargestellt.
  • JSON-Export
  • Tabellenselektor
  • Datenstruktur
  • Ingenieursoftware
  • Exportoptionen
Teilen