Anzeige der Oberfläche zur Einstellung globaler Parameter für die statische Berechnung.
Anzeige der Oberfläche zur Einstellung globaler Parameter für die statische Berechnung.
11. Dezember 2025
060632
  • RFEM 6

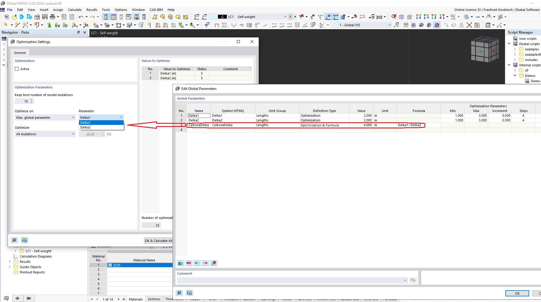
Benutzeroberfläche zum Bearbeiten von globalen Parametern

Anzeige der Oberfläche zur Einstellung globaler Parameter für die statische Berechnung.

Das Bild zeigt eine Benutzeroberfläche, die zur Bearbeitung globaler Parameter in einer Statiksoftware verwendet wird. Das Programm bietet Optionen zur Anpassung verschiedener Parameter, die für die Strukturmodellierung und -simulationen von entscheidender Bedeutung sind. Diese Parameter sind für genaue Analysen und Konstruktionsberechnungen unerlässlich. Die Benutzeroberfläche enthält wahrscheinlich Felder zur Eingabe und Verwaltung wichtiger Daten im Zusammenhang mit den Projektanforderungen.
  • Globale Parameter
  • Statische Berechnung
  • Ingenieursoftware
  • Bearbeiten von Parametern
Teilen