Einwirkungskategorien Straßenbrücken Eurocode 1
Einwirkungskategorien Straßenbrücken Eurocode 1
16. Dezember 2025
060697
  • RFEM 6

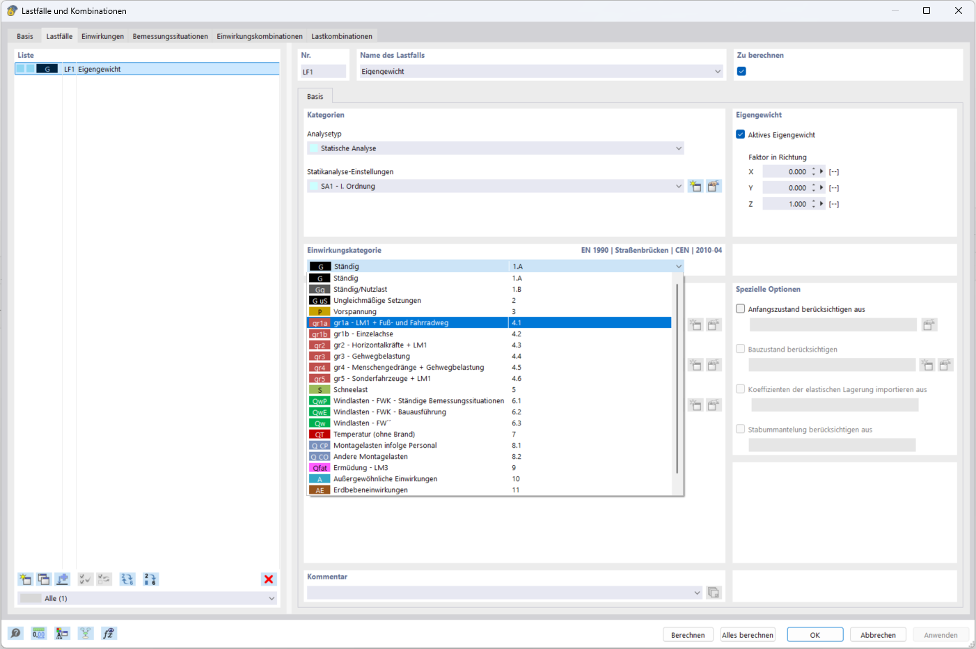
Einwirkungskategorien Straßenbrücken

Einwirkungskategorien Straßenbrücken Eurocode 1

  • Bridge
Teilen