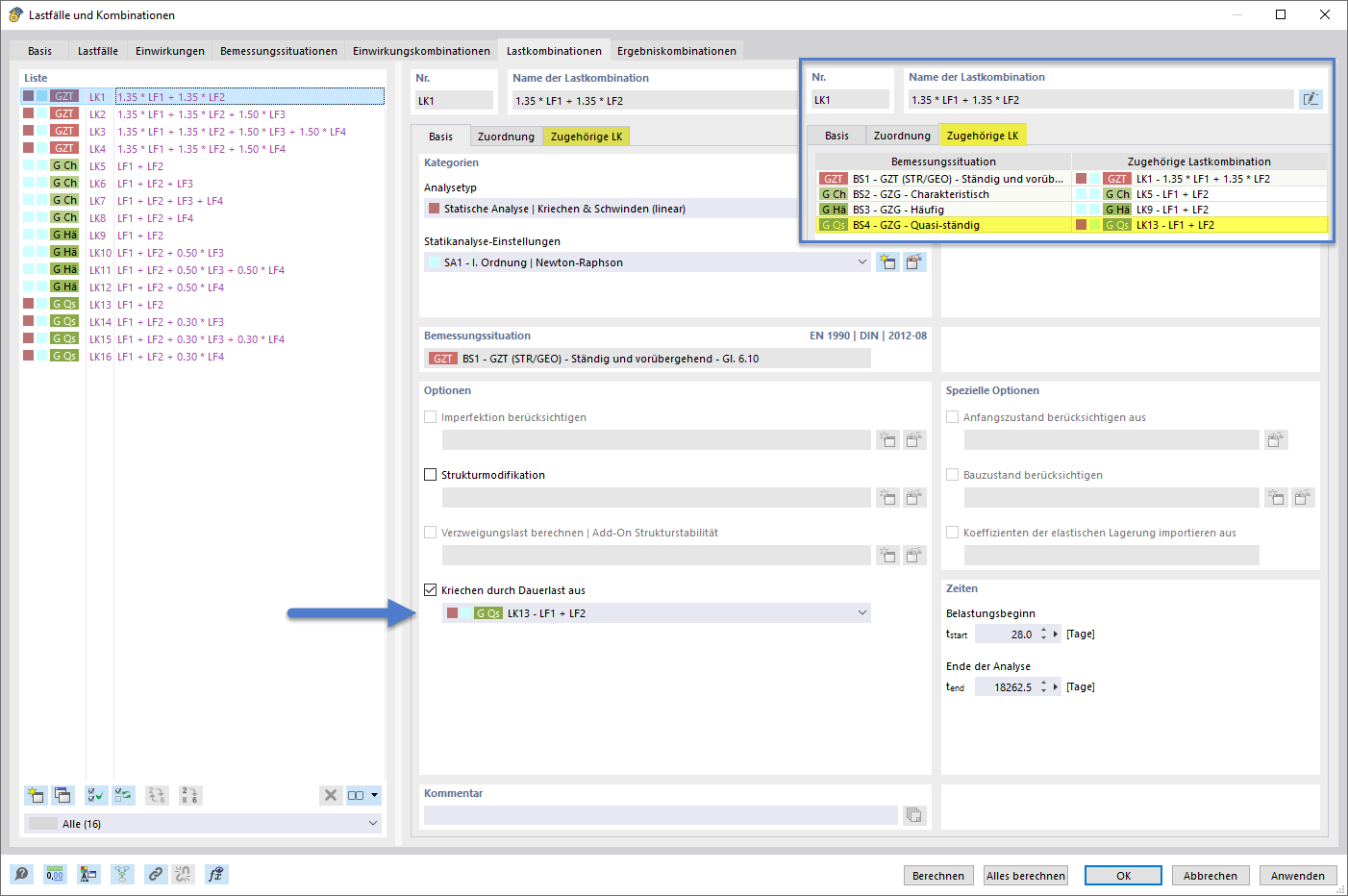
Einstellen der kriecherzeugenden Dauerlast mittels Kombinationsassistent und zugehöriger Kombinationen
Einstellen der kriecherzeugenden Dauerlast mittels Kombinationsassistent und zugehöriger Kombinationen
Einstellen der kriecherzeugenden Dauerlast mittels Kombinationsassistent und zugehöriger Kombinationen
Einstellen der kriecherzeugenden Dauerlast mittels Kombinationsassistent und zugehöriger Kombinationen
Einstellen der kriecherzeugenden Dauerlast mittels Kombinationsassistent und zugehöriger Kombinationen
Einstellen der kriecherzeugenden Dauerlast mittels Kombinationsassistent und zugehöriger Kombinationen
29. Januar 2026
061167
  • RFEM 6
  • Betonbemessung für RFEM 6
  • Betonbemessung für RSTAB 9
    • Stahlbetonbau
    • Statik und Tragwerksplanung
    • Nichtlineare Analyse

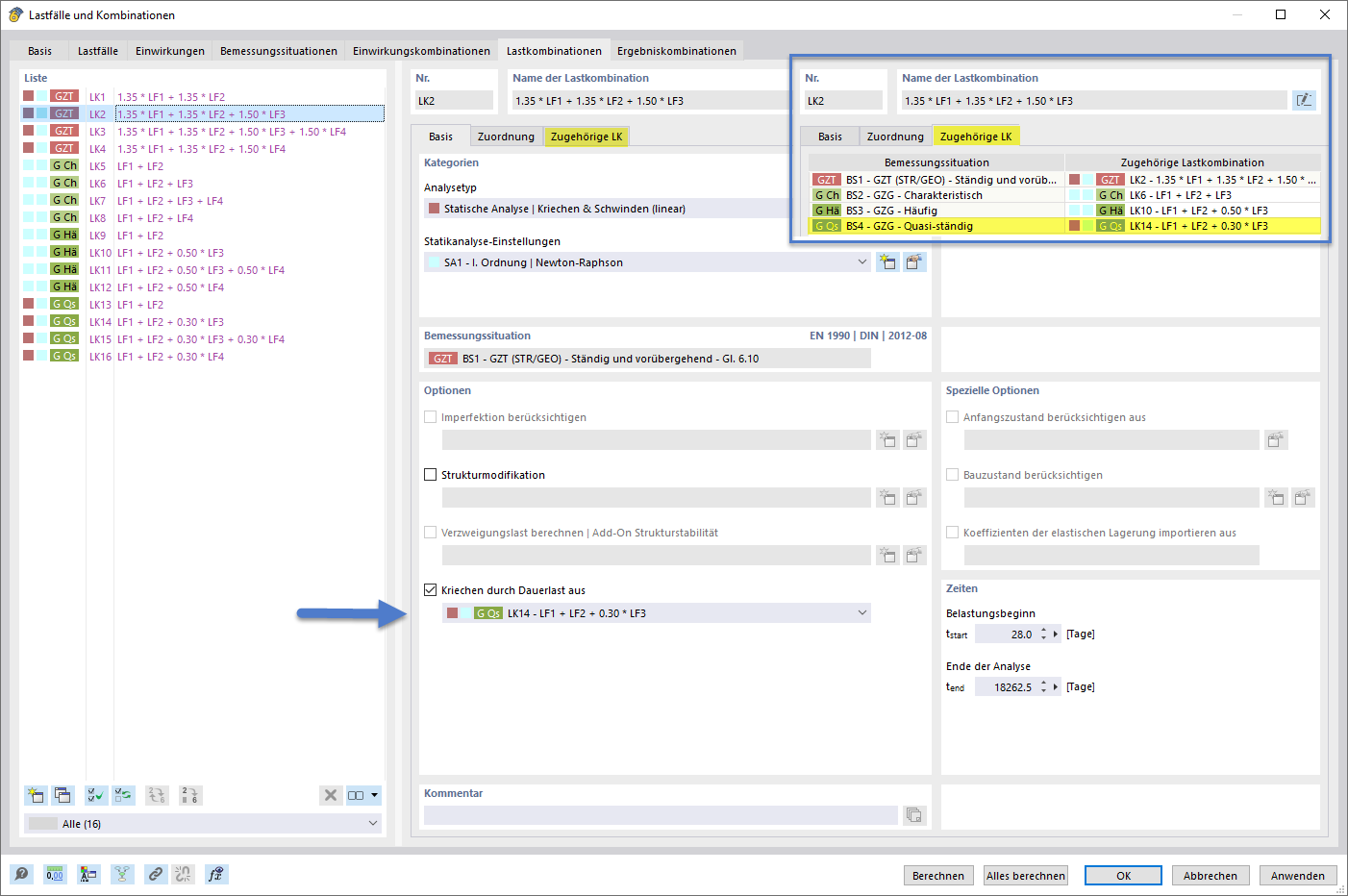
Einstellen der kriecherzeugenden Dauerlast mittels Kombinationsassistent und zugehöriger Kombinationen

Einstellen der kriecherzeugenden Dauerlast mittels Kombinationsassistent und zugehöriger Kombinationen
  • Kombinationsassistent
  • Dauerlast
  • Kriechen
  • Analyse
  • Typ
  • Kombinatiorik
  • Linear
  • Zugehörig
Teilen
29. Januar 2026
061168
  • RFEM 6
  • Betonbemessung für RFEM 6
  • Betonbemessung für RSTAB 9
    • Stahlbetonbau
    • Statik und Tragwerksplanung
    • Nichtlineare Analyse
Einstellen der kriecherzeugenden Dauerlast mittels Kombinationsassistent und zugehöriger Kombinationen
Einstellen der kriecherzeugenden Dauerlast mittels Kombinationsassistent und zugehöriger Kombinationen
  • Kombinationsassistent
  • Dauerlast
  • Kriechen
  • Analyse
  • Typ
  • Kombinatiorik
  • Linear
  • Zugehörig
Teilen
29. Januar 2026
061169
  • RFEM 6
  • Betonbemessung für RFEM 6
  • Betonbemessung für RSTAB 9
    • Stahlbetonbau
    • Statik und Tragwerksplanung
    • Nichtlineare Analyse
Einstellen der kriecherzeugenden Dauerlast mittels Kombinationsassistent und zugehöriger Kombinationen
Einstellen der kriecherzeugenden Dauerlast mittels Kombinationsassistent und zugehöriger Kombinationen
  • Kombinationsassistent
  • Dauerlast
  • Kriechen
  • Analyse
  • Typ
  • Kombinatiorik
  • Linear
  • Zugehörig
Teilen