Ausdruckprotokoll-Manager mit Kapiteln für Stahlbemessung
Ausdruckprotokoll-Manager mit Kapiteln für Stahlbemessung
26. Februar 2026
061585
  • RFEM 6

Ausdruckprotokoll-Manager mit Kapiteln für Stahlbemessung

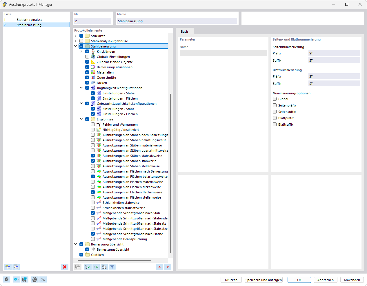
Der Ausdruckprotokoll-Manager zeigt eine Liste von Kapiteln, die für die Dokumentation der Stahlbemessung zur Auswahl stehen. Diese Funktion ermöglicht es, die gewünschten Kapitel auszuwählen und in ein Ausdruckprotokoll zu integrieren. Benutzer können den Inhalt des Protokolls entsprechend den Anforderungen ihres Projekts anpassen.
  • Ausdruckprotokoll-Manager
  • Ausdruckprotokoll
  • Stahlbemessung
  • Dokumentation
Teilen