Ausdruckprotokoll-Manager mit Kapiteln für Kosten
Ausdruckprotokoll-Manager mit Kapiteln für Kosten
30. März 2026
062054
  • RSTAB 9

Ausdruckprotokoll-Manager mit Kapiteln für Kosten

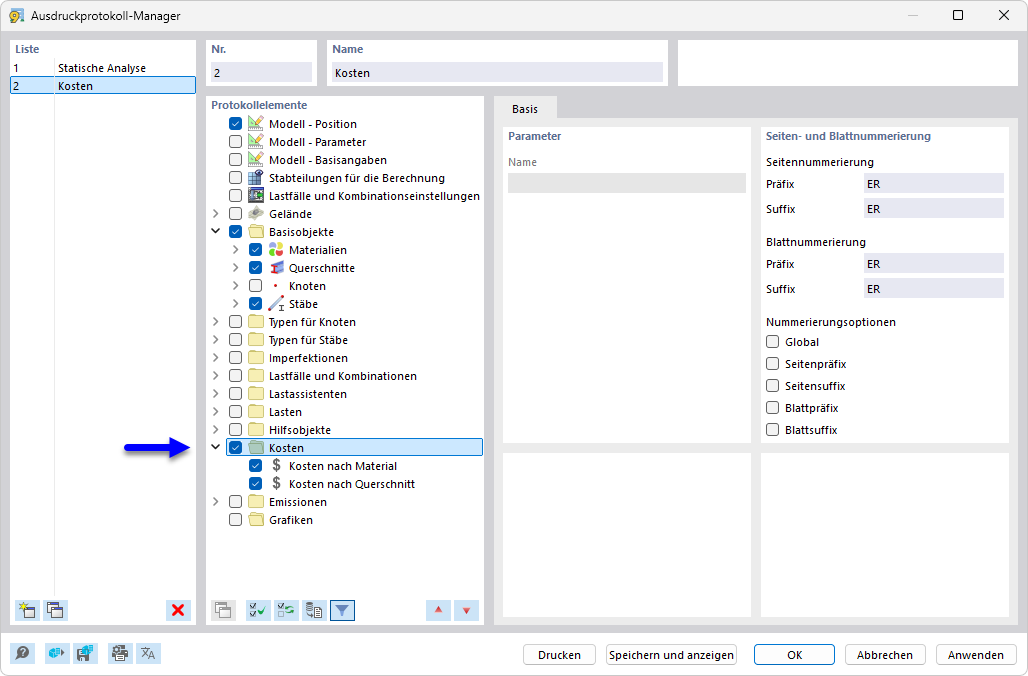
Der Ausdruckprotokoll-Manager zeigt verschiedene Kapitel, die für die Kostenanalyse und die Erstellung von Dokumentationen für Bauprojekte verwendet werden. Die Kapitel sind klar strukturiert und ermöglichen eine umfassende Auswertung und Darstellung der Projektkosten sowie der zugehörigen Dokumentation. Der Manager ist ein wichtiges Werkzeug zur umfassenden Planung und Verwaltung von Bauprojekten.
  • Ausdruckprotokoll-Manager
  • Ausdruckprotokoll
  • Kosten
  • Kostenschätzung
  • Dokumentation
Teilen