Ausdruckprotokoll-Manager mit Kapiteln für Emissionen
Ausdruckprotokoll-Manager mit Kapiteln für Emissionen
30. März 2026
062059
  • RSTAB 9

Ausdruckprotokoll-Manager mit Kapiteln für Emissionen

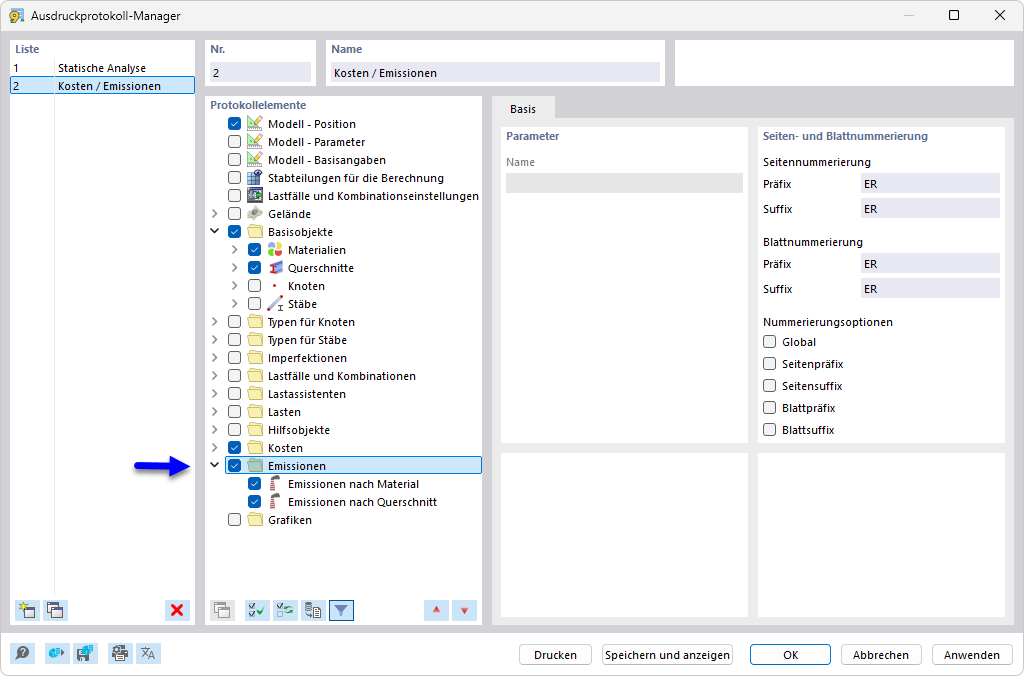
Der Ausdruckprotokoll-Manager zeigt verschiedene Kapitel zur Auswahl für die Dokumentation von Bauprojekten. Die verfügbaren Kapitel umfassen detaillierte Bereiche wie Emissionen und Zusammenstellen von Dokumentationen. Diese Funktion optimiert die Übersicht und lässt spezifische Protokolle effizient verwalten. Das Tool ist essenziell, um konsistente und umfassende Berichte im Ingenieurwesen zu erstellen.
  • Ausdruckprotokoll-Manager
  • Ausdruckprotokoll
  • Emission
  • CO2
  • Dokumentation
Teilen