Dialog 'Globale Einstellungen' aufrufen
Dialog 'Globale Einstellungen' aufrufen
21. April 2026
062384
  • RFEM 6

Dialog 'Globale Einstellungen' aufrufen

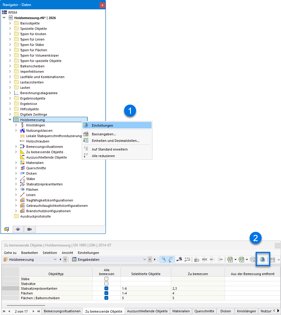
Der Dialog 'Globale Einstellungen' zeigt Optionen zur Anpassung der Parameter für die Holzbemessung. Es erlaubt Nutzern, spezifische Einstellungen vorzunehmen, um die Auswertung und Berechnung von Holzkonstruktionen zu optimieren. Einflussfaktoren wie Materialeigenschaften und Bemessungskriterien können präzise konfiguriert werden. Diese Einstellungen sind essenziell für eine genaue Bemessungsanalyse von Holzbauten.
  • Globale Einstellungen
Teilen