Influence of Duration of Action on Design Value of Strength
Special Settings for Timber Construction in General Data
Selection of Creep Coefficient
Assignment of Action Duration for Load Cases
Assignment of Load Duration for Individual Load Combinations
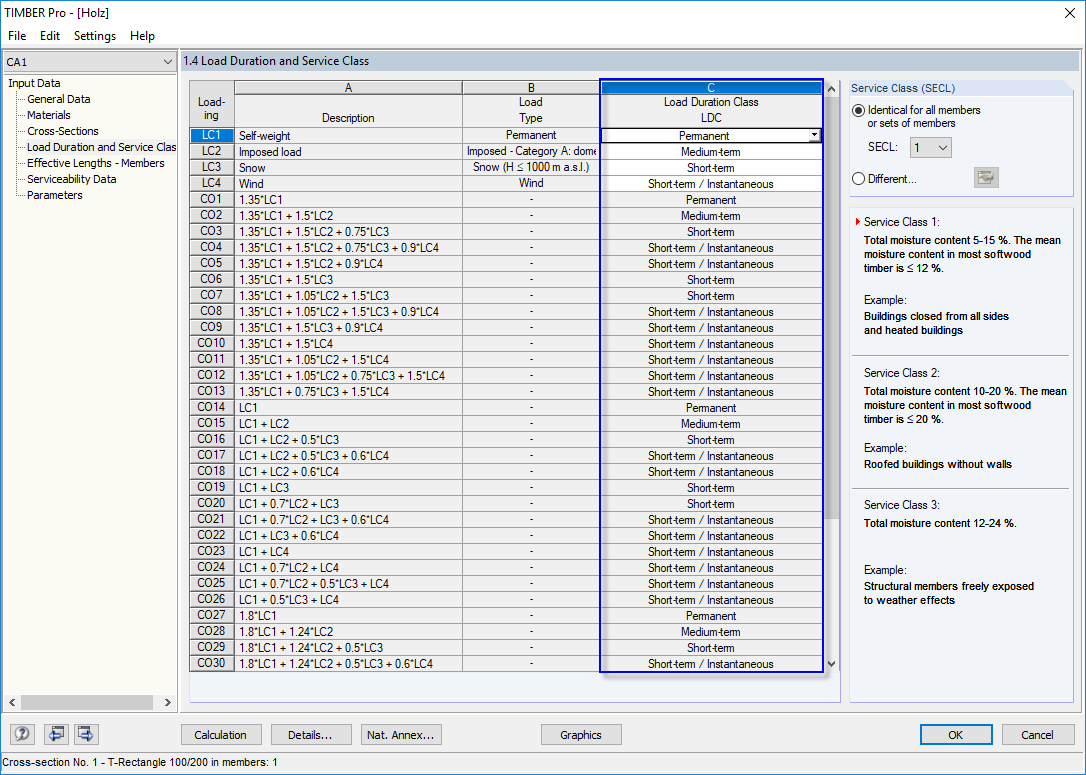
Assignment of Design Situation for Serviceability Limit State
Limit Values for Deformation Calculation
Influence of Duration of Action on Design Value of Strength
Special Settings for Timber Construction in General Data
Selection of Creep Coefficient
Assignment of Action Duration for Load Cases
Assignment of Load Duration for Individual Load Combinations
Assignment of Design Situation for Serviceability Limit State
Limit Values for Deformation Calculation
2024-05-30
009009
  • RFEM 5
  • RSTAB 8
  • RF-TIMBER AWC 5
    • TIMBER AWC 8
    • RF-TIMBER CSA 5
    • TIMBER CSA 8
    • RF-TIMBER Pro 5
    • TIMBER Pro 8
    • RF-JOINTS Timber | Timber to Timber 5
    • JOINTS Timber | Timber to Timber 8
    • RF-JOINTS Timber | Steel to Timber 5
    • JOINTS Timber | Steel to Timber 8
    • RF-LIMITS 5
    • LIMITS 8
    • RF-LAMINATE 5
    • Timber Structures
    • Laminate and Sandwich Structures
    • Structural Analysis & Design
    • Finite Element Analysis
    • Steel Connections
    • Eurocode 0
    • Eurocode 5
    • ANSI/AISC 360
    • SIA 260
    • SIA 265

Influence of Duration of Action on Design Value of Strength

Used in
  • Load Combinations in Timber Structures for European and American Timber Standards
Share
2024-05-30
009010
  • RFEM 5
  • RSTAB 8
  • RF-TIMBER AWC 5
    • TIMBER AWC 8
    • RF-TIMBER CSA 5
    • TIMBER CSA 8
    • RF-TIMBER Pro 5
    • TIMBER Pro 8
    • RF-JOINTS Timber | Timber to Timber 5
    • JOINTS Timber | Timber to Timber 8
    • RF-JOINTS Timber | Steel to Timber 5
    • JOINTS Timber | Steel to Timber 8
    • RF-LIMITS 5
    • LIMITS 8
    • RF-LAMINATE 5
    • Timber Structures
    • Laminate and Sandwich Structures
    • Structural Analysis & Design
    • Finite Element Analysis
    • Steel Connections
    • Eurocode 0
    • Eurocode 5
    • ANSI/AISC 360
    • SIA 260
    • SIA 265
Special Settings for Timber Construction in General Data
Used in
  • Load Combinations in Timber Structures for European and American Timber Standards
Share
2024-05-30
009011
  • RFEM 5
  • RSTAB 8
  • RF-TIMBER AWC 5
    • TIMBER AWC 8
    • RF-TIMBER CSA 5
    • TIMBER CSA 8
    • RF-TIMBER Pro 5
    • TIMBER Pro 8
    • RF-JOINTS Timber | Timber to Timber 5
    • JOINTS Timber | Timber to Timber 8
    • RF-JOINTS Timber | Steel to Timber 5
    • JOINTS Timber | Steel to Timber 8
    • RF-LIMITS 5
    • LIMITS 8
    • RF-LAMINATE 5
    • Timber Structures
    • Laminate and Sandwich Structures
    • Structural Analysis & Design
    • Finite Element Analysis
    • Steel Connections
    • Eurocode 0
    • Eurocode 5
    • ANSI/AISC 360
    • SIA 260
    • SIA 265
Selection of Creep Coefficient
Used in
  • Load Combinations in Timber Structures for European and American Timber Standards
Share
2024-05-30
009012
  • RFEM 5
  • RSTAB 8
  • RF-TIMBER AWC 5
    • TIMBER AWC 8
    • RF-TIMBER CSA 5
    • TIMBER CSA 8
    • RF-TIMBER Pro 5
    • TIMBER Pro 8
    • RF-JOINTS Timber | Timber to Timber 5
    • JOINTS Timber | Timber to Timber 8
    • RF-JOINTS Timber | Steel to Timber 5
    • JOINTS Timber | Steel to Timber 8
    • RF-LIMITS 5
    • LIMITS 8
    • RF-LAMINATE 5
    • Timber Structures
    • Laminate and Sandwich Structures
    • Structural Analysis & Design
    • Finite Element Analysis
    • Steel Connections
    • Eurocode 0
    • Eurocode 5
    • ANSI/AISC 360
    • SIA 260
    • SIA 265
Assignment of Action Duration for Load Cases
Used in
  • Load Combinations in Timber Structures for European and American Timber Standards
Share
2024-05-30
009013
  • RFEM 5
  • RSTAB 8
  • RF-TIMBER AWC 5
    • TIMBER AWC 8
    • RF-TIMBER CSA 5
    • TIMBER CSA 8
    • RF-TIMBER Pro 5
    • TIMBER Pro 8
    • RF-JOINTS Timber | Timber to Timber 5
    • JOINTS Timber | Timber to Timber 8
    • RF-JOINTS Timber | Steel to Timber 5
    • JOINTS Timber | Steel to Timber 8
    • RF-LIMITS 5
    • LIMITS 8
    • RF-LAMINATE 5
    • Timber Structures
    • Laminate and Sandwich Structures
    • Structural Analysis & Design
    • Finite Element Analysis
    • Steel Connections
    • Eurocode 0
    • Eurocode 5
    • ANSI/AISC 360
    • SIA 260
    • SIA 265
Assignment of Load Duration for Individual Load Combinations
Used in
  • Load Combinations in Timber Structures for European and American Timber Standards
Share
2024-05-30
009014
  • RFEM 5
  • RSTAB 8
  • RF-TIMBER AWC 5
    • TIMBER AWC 8
    • RF-TIMBER CSA 5
    • TIMBER CSA 8
    • RF-TIMBER Pro 5
    • TIMBER Pro 8
    • RF-JOINTS Timber | Timber to Timber 5
    • JOINTS Timber | Timber to Timber 8
    • RF-JOINTS Timber | Steel to Timber 5
    • JOINTS Timber | Steel to Timber 8
    • RF-LIMITS 5
    • LIMITS 8
    • RF-LAMINATE 5
    • Timber Structures
    • Laminate and Sandwich Structures
    • Structural Analysis & Design
    • Finite Element Analysis
    • Steel Connections
    • Eurocode 0
    • Eurocode 5
    • ANSI/AISC 360
    • SIA 260
    • SIA 265
Assignment of Design Situation for Serviceability Limit State
Used in
  • Load Combinations in Timber Structures for European and American Timber Standards
Share
2024-05-30
009015
  • RFEM 5
  • RSTAB 8
  • RF-TIMBER AWC 5
    • TIMBER AWC 8
    • RF-TIMBER CSA 5
    • TIMBER CSA 8
    • RF-TIMBER Pro 5
    • TIMBER Pro 8
    • RF-JOINTS Timber | Timber to Timber 5
    • JOINTS Timber | Timber to Timber 8
    • RF-JOINTS Timber | Steel to Timber 5
    • JOINTS Timber | Steel to Timber 8
    • RF-LIMITS 5
    • LIMITS 8
    • RF-LAMINATE 5
    • Timber Structures
    • Laminate and Sandwich Structures
    • Structural Analysis & Design
    • Finite Element Analysis
    • Steel Connections
    • Eurocode 0
    • Eurocode 5
    • ANSI/AISC 360
    • SIA 260
    • SIA 265
Limit Values for Deformation Calculation
Used in
  • Load Combinations in Timber Structures for European and American Timber Standards
Share