Manual Generation of Combinations for Seismic Loads
Manual Generation of Combinations for Seismic Loads
2024-05-30
017986
  • RFEM 5
  • RSTAB 8
  • Dynamic and Seismic Analysis
    • Eurocode 8

Manual Generation of Combinations for Seismic Loads

Used in
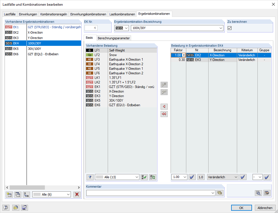
  • Manual Combination of Seismic Loads According to Superposition Rules
Share