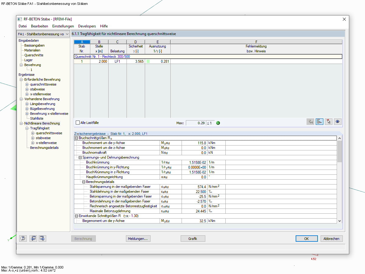
Window 6.1.1 with Results of ULS for Nonlinear Calculation
Window 6.1.1 with Results of ULS for Nonlinear Calculation
2024-05-30
019027
  • RFEM 5
  • RSTAB 8
  • RF-CONCRETE 5
    • RF-CONCRETE NL 5
    • EC2 for RFEM 5
    • CONCRETE 8
    • EC2 for RSTAB 8
    • Concrete Structures
    • Eurocode 2

Window 6.1.1 with Results of ULS for Nonlinear Calculation

Used in
  • Design of Provided Reinforcement
Share