Restoring Project Connection
Restoring Project Connection
2024-05-30
019158
  • RFEM 5
  • RSTAB 8

Restoring Project Connection

Used in
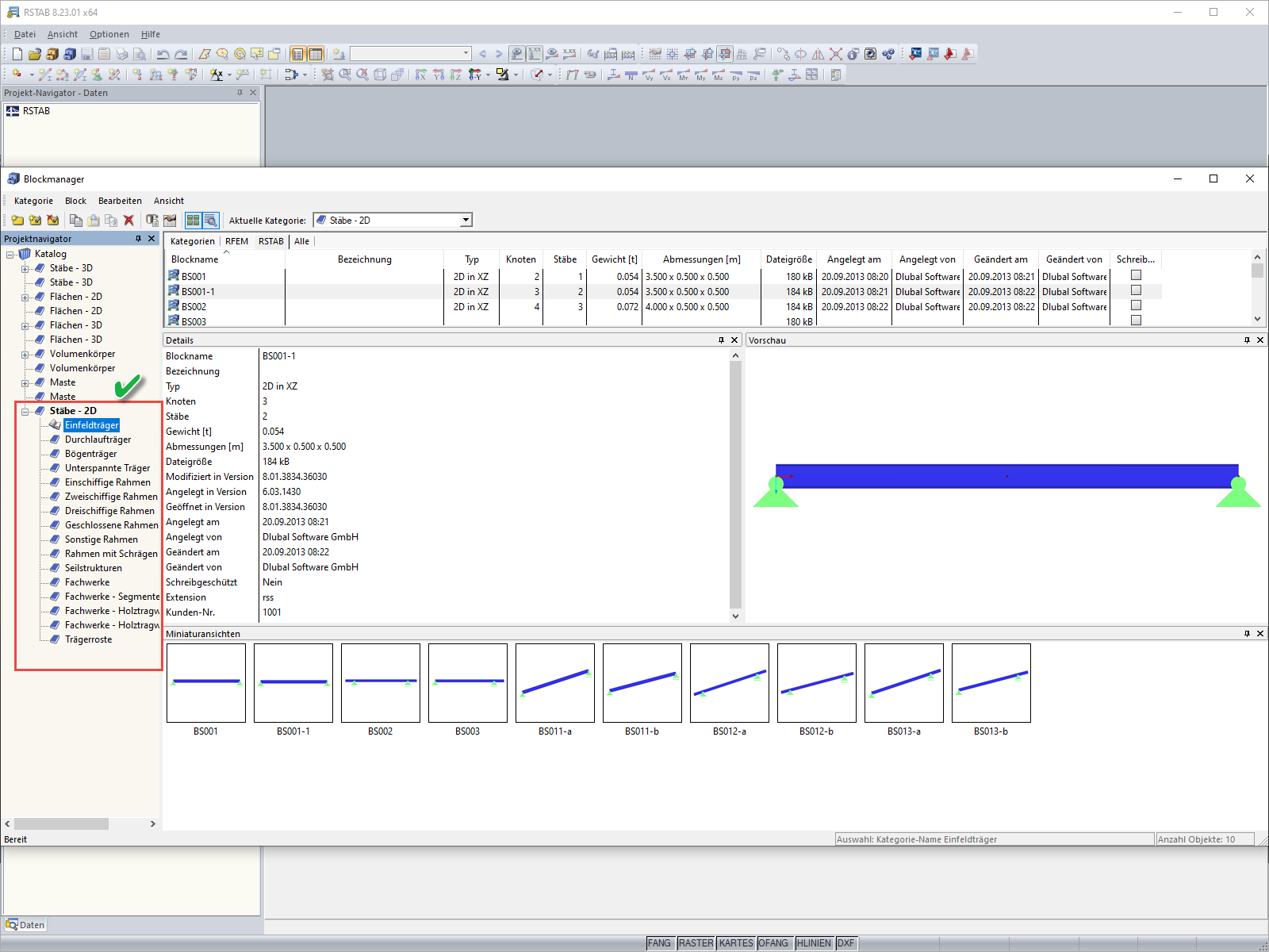
  • Error Message when Opening Block Manager
Share