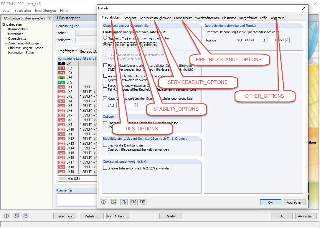
Dialog Box Details of STEEL EC3 Add-on Module with Corresponding Variable Types for COM Programming
Dialog Box Details of STEEL EC3 Add-on Module with Corresponding Variable Types for COM Programming
2024-05-30
019626
  • RFEM 5
  • RSTAB 8
  • RF-STEEL EC3 5
    • STEEL EC3 8
    • Eurocode 3

Dialog Box Details of STEEL EC3 Add-on Module with Corresponding Variable Types for COM Programming

Used in
  • Modifying Details and National Annex in STEEL EC3 via COM
Share