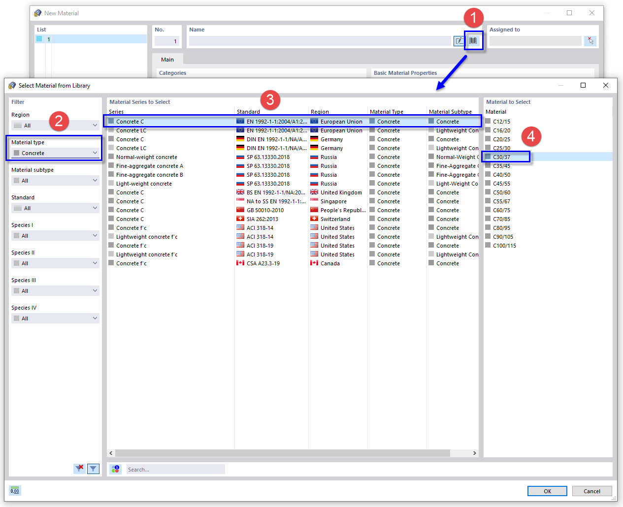
Selecting Concrete Material from Library
Selecting Concrete Material from Library
2024-03-09
021900
  • RFEM 6

Selecting Concrete Material from Library

Share