Tab 'Load Combinations'
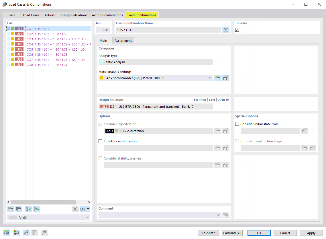
Tab 'Load Combinations'
2024-03-09
022112
  • RFEM 6

Tab 'Load Combinations'

Share