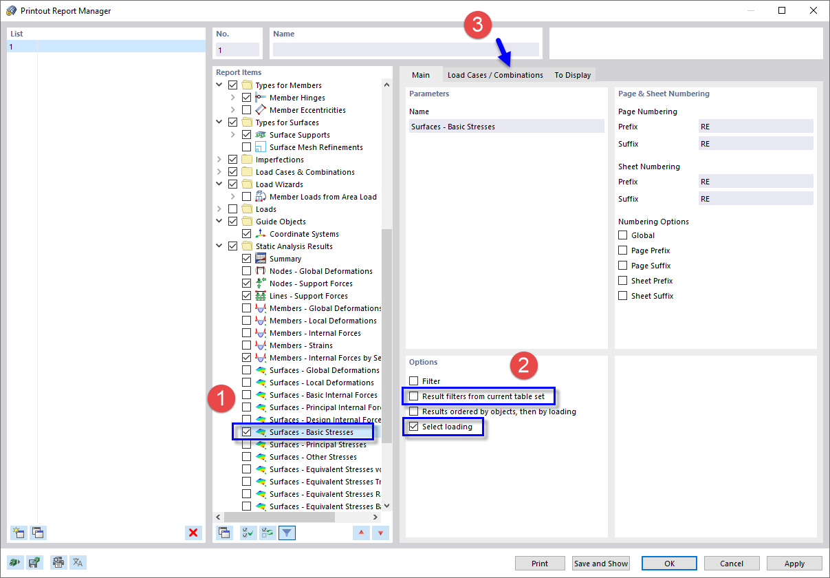
Selecting Data of Printout Report
Selecting Data of Printout Report
2024-03-09
022198
  • RFEM 5

Selecting Data of Printout Report

Share