Automatic generation of load cases and combinations in a clearly arranged window
Automatic generation of load cases and combinations in a clearly arranged window
2021-08-20
022849
  • RFEM 6
  • RSTAB 9

Automatic Generation of Load Combinations

Automatic generation of load cases and combinations in a clearly arranged window

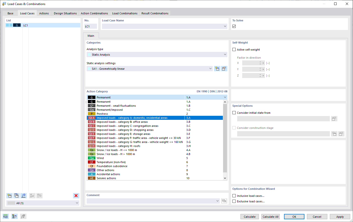
The illustration shows a window for automatically generating load cases and combinations. Load cases, combinations and design situations are created in accordance with international standards, such as Eurocode. The interface allows for copying and adding load cases in a clearly arranged view. In addition, the load cases and combinations can be easily managed in tables.
  • Load cases and combinations
  • Automatic generation
  • RFEM
  • Eurocode
  • International standards
  • Table view
Used in
  • Load Cases and Combinations
Share