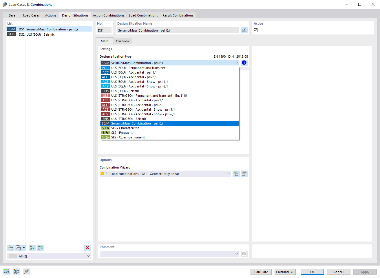
Design Situation for Modal Analysis
Effective Modal Masses
  • 3D Viewer
  • 3D Viewer | Babylon
  • Virtual Reality
Design Situation for Modal Analysis
Effective Modal Masses
2024-05-30
022922
  • Modal Analysis for RFEM 6

Design Situation for Modal Analysis

Used in
  • Modal Analysis | Input
Share
2024-05-30
022921
  • Modal Analysis for RFEM 6
Effective Modal Masses
Used in
  • Modal Analysis | Results
3D Model
More About 3D Model
  • Concrete Multistory Building
Specifications
Number of Nodes 258
Number of Lines 281
Number of Members 121
Number of Surfaces 53
Number of Solids 0
Number of Load Cases 7
Number of Load Combinations 0
Number of Result Combinations 0
Total Weight 2733.234 tons
Dimensions (Metric) 21,000 x 28,000 x 26,000 m
Dimensions (Imperial) 68.9 x 91.86 x 85.3 feet
Share