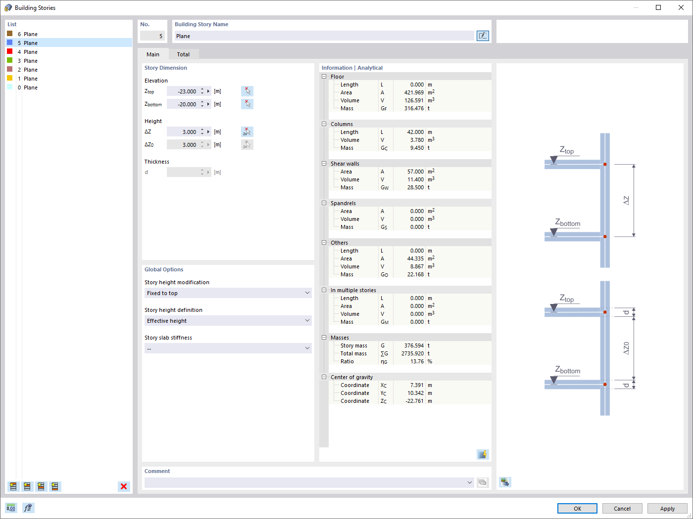
Defining Stories
Graphical Display of Story Information
  • 3D Viewer
  • 3D Viewer | Babylon
  • Virtual Reality
Defining Floor Sets
Defining Stories
Graphical Display of Story Information
Defining Floor Sets
2024-05-30
022940
  • Building Model for RFEM 6
  • Buildings

Defining Stories

Used in
  • Building Model | Input
Share
2024-05-30
022935
  • Building Model for RFEM 6
Graphical Display of Story Information
Used in
  • Building Model | Results
3D Model
More About 3D Model
  • Concrete Multistory Building
Specifications
Number of Nodes 258
Number of Lines 281
Number of Members 121
Number of Surfaces 53
Number of Solids 0
Number of Load Cases 7
Number of Load Combinations 0
Number of Result Combinations 0
Total Weight 2733.234 tons
Dimensions (Metric) 21,000 x 28,000 x 26,000 m
Dimensions (Imperial) 68.9 x 91.86 x 85.3 feet
Share
2024-03-10
041572
  • RFEM 6
  • Building Model for RFEM 6
  • Buildings
Defining Floor Sets
Share