Defining a load combination manually
Defining a load combination manually
2025-07-03
023393
  • RFEM 6

Defining Load Combination Manually

Defining a load combination manually

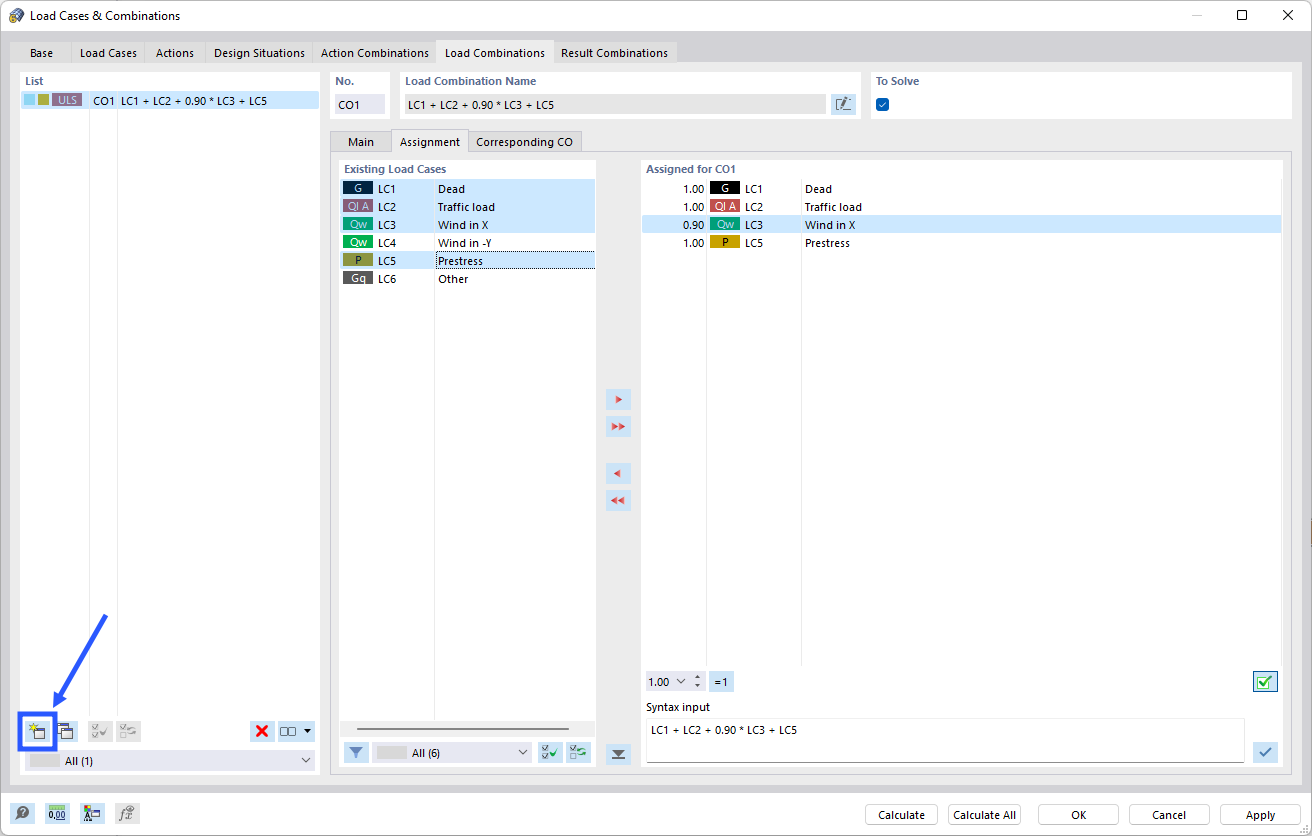
The image shows the process of manually defining a load combination in the Dlubal software. A dialog box appears, allowing for settings such as the selection of load cases and the corresponding factors. This is important for precise structural calculations and the optimization of the structural load.
  • Load combination
  • Manual
Share