Multiple Printing of Results
Multiple Printing of Results
2024-05-30
023910
  • RFEM 6
  • RSTAB 9

Multiple Printing of Results

Used in
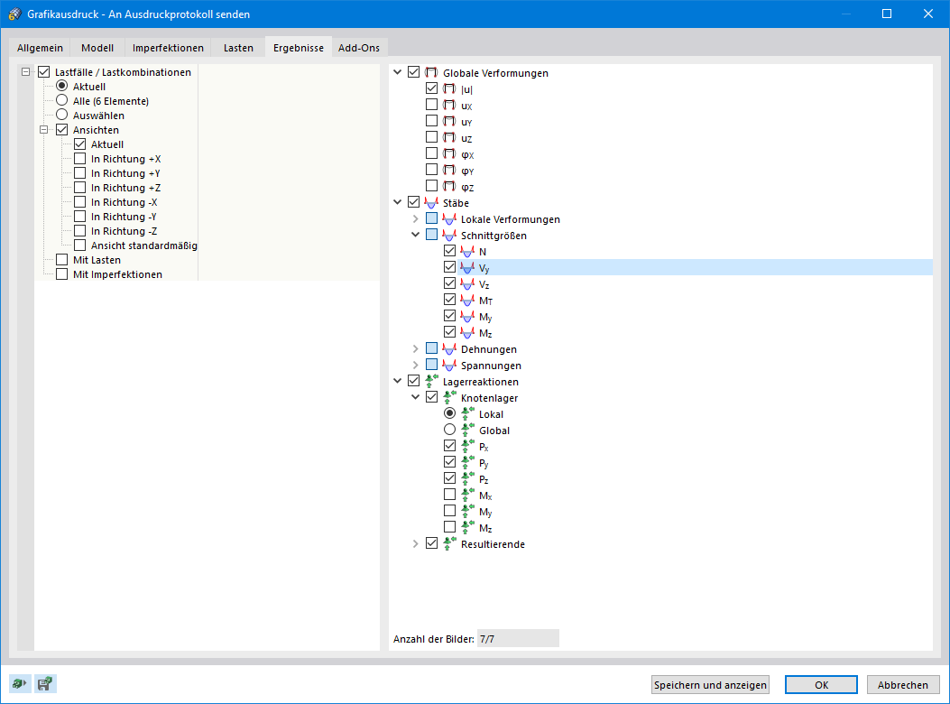
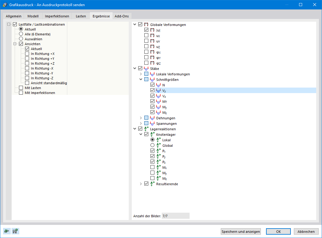
  • Multi Print of Graphics
Share