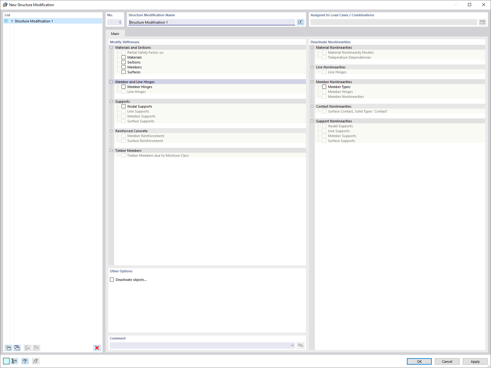
Structure Modification Dialog Box
Structure Modification Dialog Box
2024-05-30
024567
  • RFEM 6
  • RSTAB 9

Structure Modification Dialog Box

Used in
  • Structure Modification Object
Share