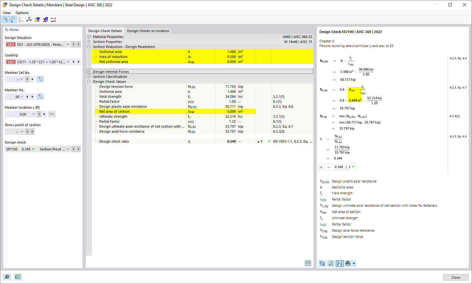
Design Details of Steel Design - Tension Design with Local Section Reduction
Design Details of Steel Design - Tension Design with Local Section Reduction
2024-03-09
024804
  • RFEM 6

Design Details of Steel Design - Tension Design with Local Section Reduction

Share