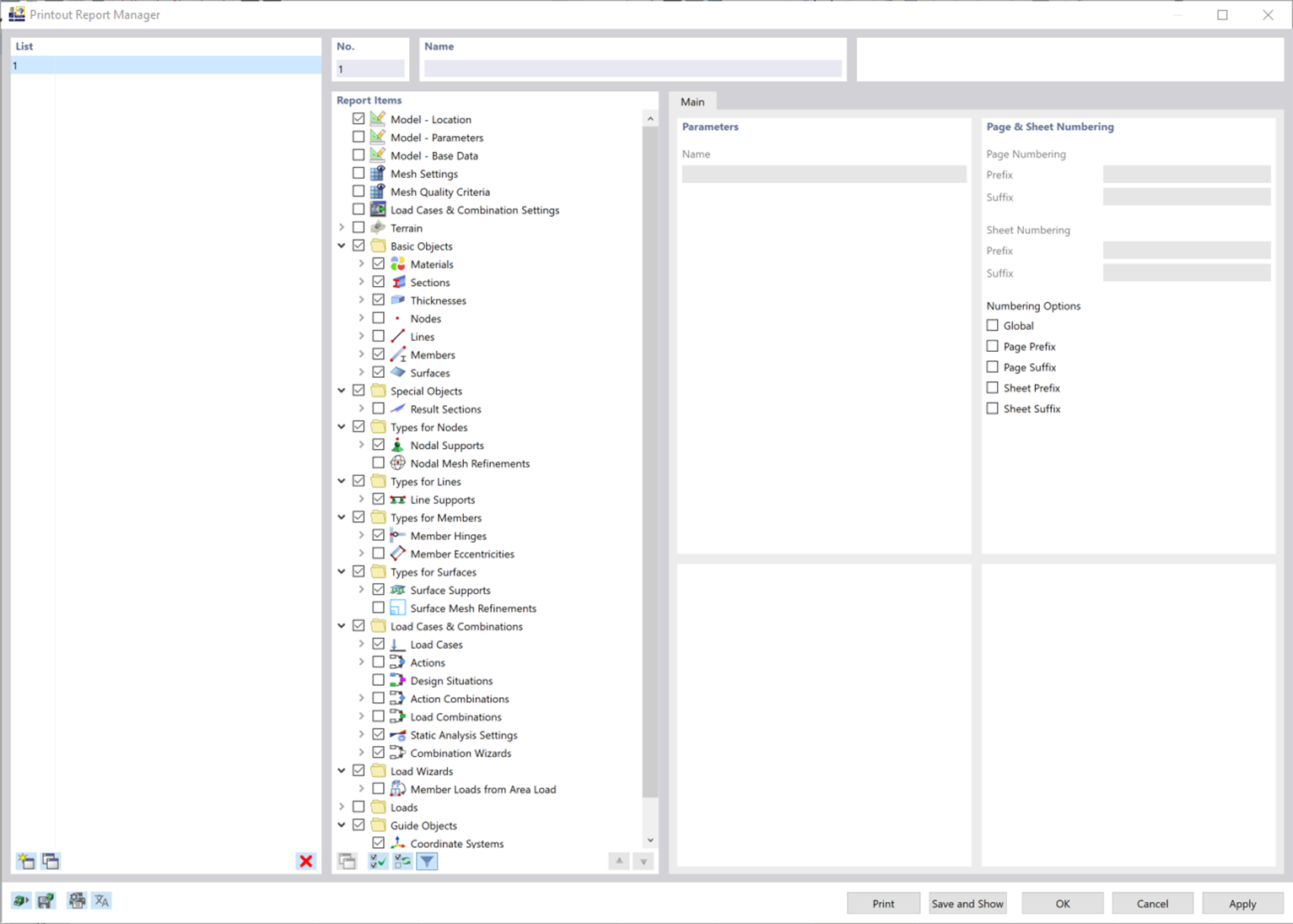
'Printout Report Manager' dialog box
'Printout Report Manager' dialog box
2024-03-09
026785
  • RFEM 6

'Printout Report Manager' dialog box

Share