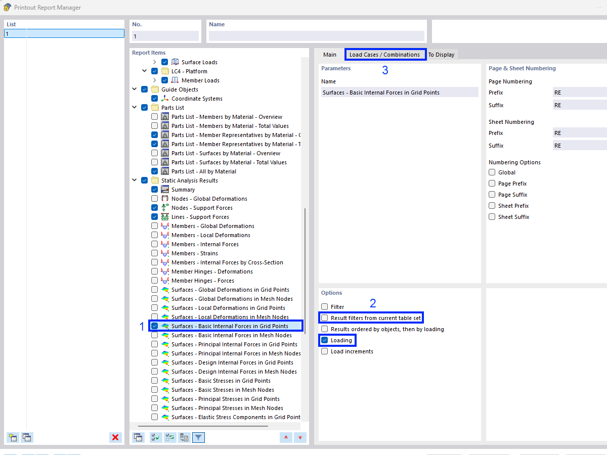
Selecting Data of Printout Report
Selecting Data of Printout Report
2025-10-23
026787
  • RFEM 6

Selecting Data of Printout Report

Share