Detailed display of design check details with tables and graphical results. Clearly structured information on standard verifications.
Clear display of design check details, input values, intermediate results and final results.
Detailed display of design check details with tables and graphical results. Clearly structured information on standard verifications.
Clear display of design check details, input values, intermediate results and final results.
2024-05-30
027044
  • Concrete Design for RFEM 6
  • Concrete Design for RSTAB 9
  • Concrete Structures

Coupling Tabular and Graphical Results

Detailed display of design check details with tables and graphical results. Clearly structured information on standard verifications.

The program visualizes results of concrete design in tables and graphics. It shows a structured arrangement of input values, intermediate results and final results. The detailed documentation makes standard proofs visible, including ultimate and serviceability. An info window provides insight into the calculation process, including formulas and standard sources.
  • Concrete design
  • Display design check details
  • Standard design checks
  • Ultimate and serviceability limit state
  • Construction rules of standard
  • Reinforced concrete
  • Concrete
  • Design
Used in
  • Concrete Design | Detailed Documentation of Performed Design Checks
Share
2025-03-24
027045
  • Concrete Design for RFEM 6
  • Concrete Design for RSTAB 9
  • Concrete Structures
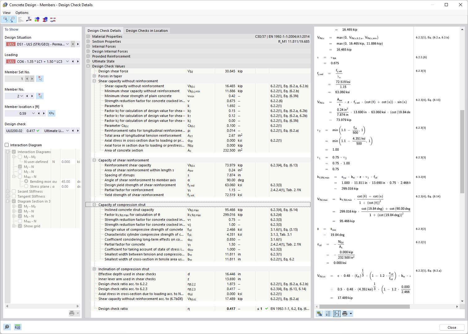
Detailed Printout of Design Checks
Clear display of design check details, input values, intermediate results and final results.

The image shows a detailed listing and display of design check details in the context of concrete design. It provides a structured overview of the input values, intermediate results, and final results of each design. The design checks analyze both ultimate and serviceability and take into account the structural standards. This comprehensive information supports engineers in precise building design.
  • Concrete design checks
  • Design standards
  • Ultimate limit state design
  • Ensure serviceability
  • Apply design guidelines
  • Reinforced concrete
  • Concrete
  • Design
Share