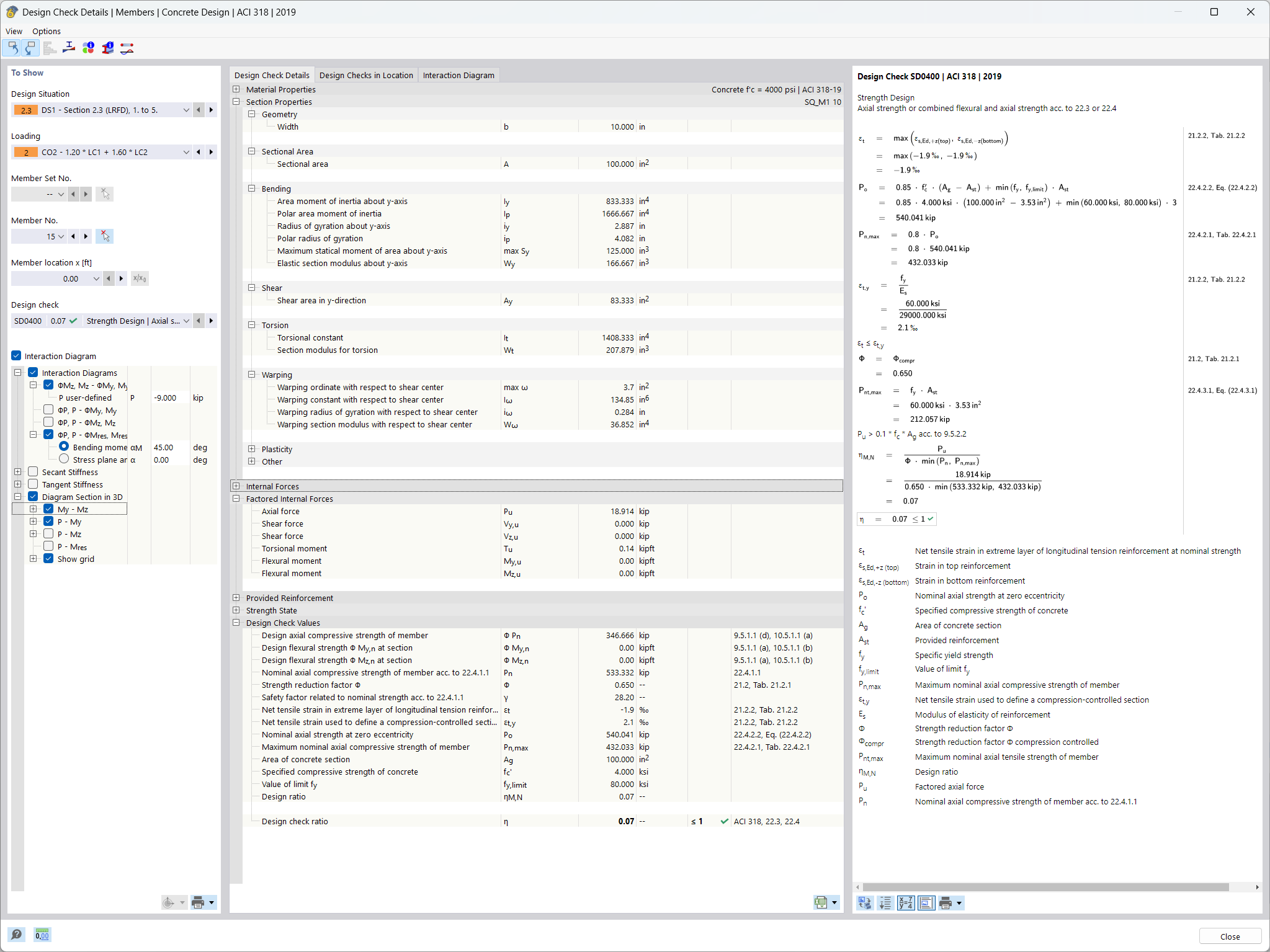
Design check details of stability analysis
Design check details of stability analysis
2026-01-02
027123
  • Concrete Design for RFEM 6
  • Concrete Design for RSTAB 9
  • Concrete Structures

Design Check Details for Stability Analysis

Design check details of stability analysis

  • Reinforced concrete
  • Concrete
  • Design
Share