FAQ 005157 | Where can I adjust the settings of my wind simulation in RFEM 6 / RSTAB 9?
FAQ 005157 | Where can I adjust the settings of my wind simulation in RFEM 6 / RSTAB 9?
2024-05-30
027237
  • RFEM 6
  • RSTAB 9
  • Wind Simulation & Wind Load Generation

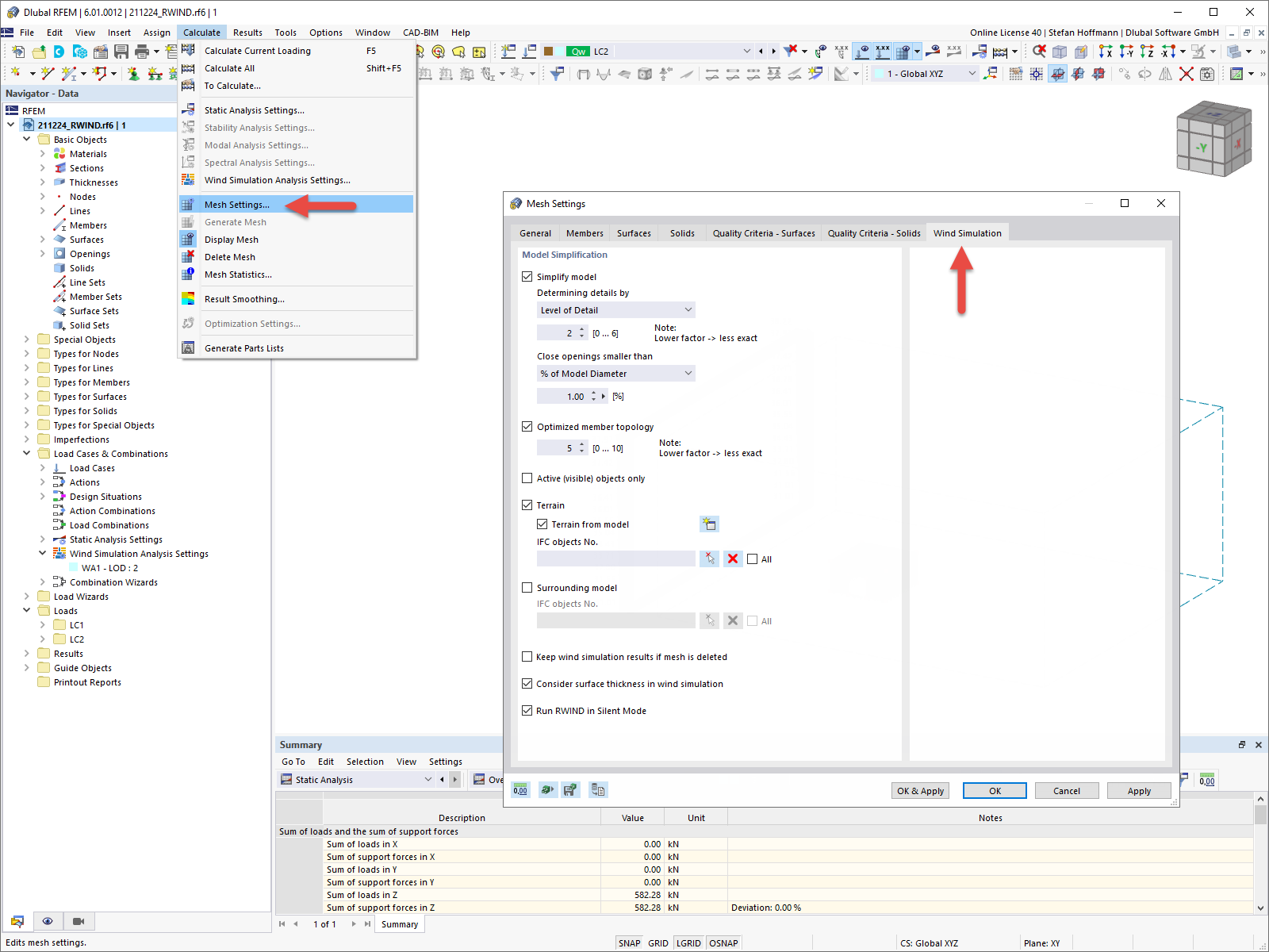
FAQ 005157 | Model Simplification Wind Simulation RFEM 6

FAQ 005157 | Where can I adjust the settings of my wind simulation in RFEM 6 / RSTAB 9?

Used in
  • Wind Simulation Setting in RFEM 6 / RSTAB 9
Share