Display of Results, Steel Joint
  • 3D Viewer
  • 3D Viewer | Babylon
  • Virtual Reality
Steel Joints, Table with Results from RFEM 6
  • 3D Viewer
  • 3D Viewer | Babylon
  • Virtual Reality
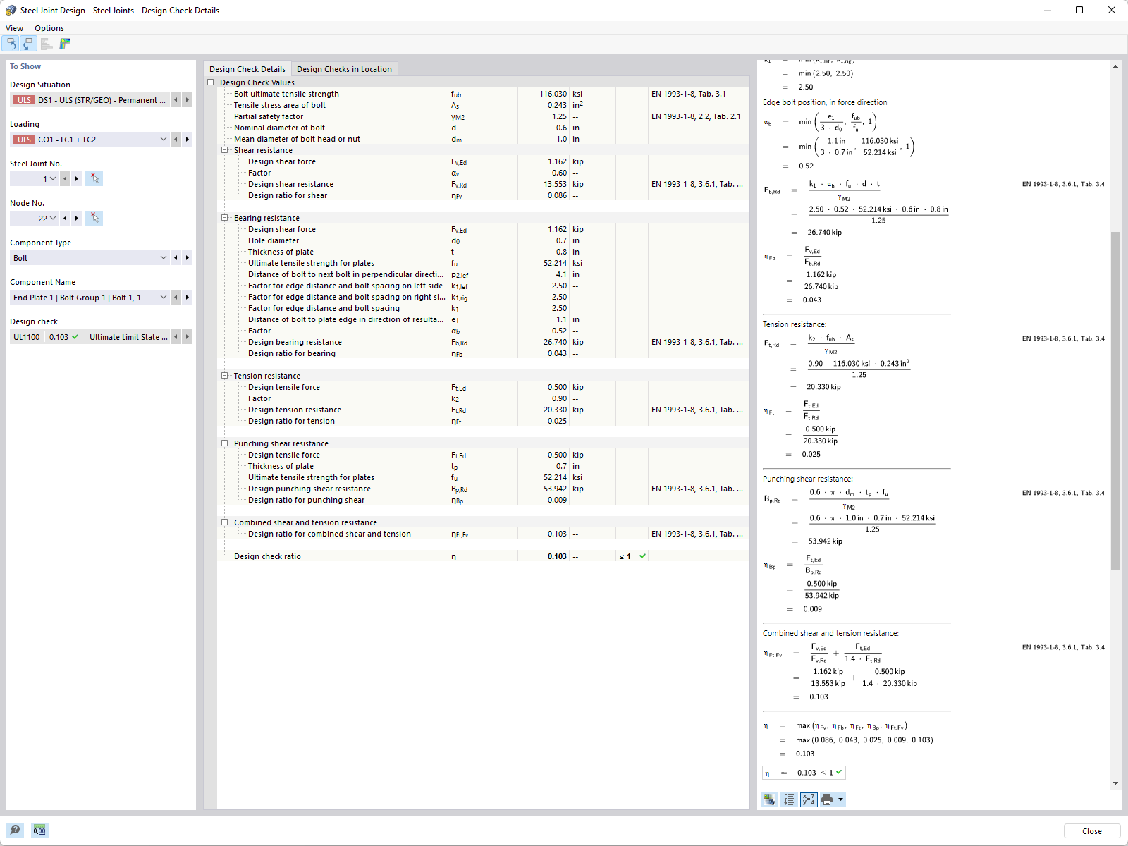
Steel Joints | Design Check Details
Steel Joint
  • 3D Viewer
  • 3D Viewer | Babylon
  • Virtual Reality
Results in Steel Connection
Display of Results, Steel Joint
Steel Joints, Table with Results from RFEM 6
Steel Joints | Design Check Details
Steel Joint
Results in Steel Connection
2024-05-30
027953
  • Steel Joints for RFEM 6
  • RFEM 6
  • Steel Structures
    • Steel Connections

Display of Results on the Steel Connection

Display of Results, Steel Joint

Used in
  • Steel Joints | Results
3D Model
More About 3D Model
  • Steel Hall
Specifications
Number of Nodes 71
Number of Lines 116
Number of Members 116
Number of Surfaces 0
Number of Solids 0
Number of Load Cases 11
Number of Load Combinations 32
Number of Result Combinations 0
Total Weight 17.474 tons
Dimensions (Metric) 23,000 x 14,419 x 50,000 m
Dimensions (Imperial) 75.46 x 47.31 x 164.04 feet
Share
2024-03-09
028027
  • RFEM 6
  • Steel Joints for RFEM 6
  • Steel Structures
    • Steel Connections
    • Eurocode 3
Design of Steel Joints, Table with Results
Steel Joints, Table with Results from RFEM 6

3D Model
More About 3D Model
  • Steel Joint with Haunch for Connecting Beam to Column
Specifications
Number of Nodes 1111
Number of Lines 897
Number of Members 544
Number of Surfaces 70
Number of Solids 0
Number of Load Cases 3
Number of Load Combinations 0
Number of Result Combinations 0
Total Weight 0.111 tons
Dimensions (Metric) 1.183 x 0.792 x 0.240 m
Dimensions (Imperial) 3.88 x 2.6 x 0.79 feet
Share
2024-05-30
028449
  • Steel Joints for RFEM 6
  • RFEM 6
  • Steel Structures
    • Steel Connections
    • Eurocode 3
Add-on Steel Joints | Design Check Details
Steel Joints | Design Check Details

Used in
  • Design Situations for Steel Joints
Share
2024-03-09
030325
  • Steel Joints for RFEM 6
  • RFEM 6
  • Steel Structures
    • Steel Connections
Steel Joint
3D Model
More About 3D Model
  • Steel Hall
Specifications
Number of Nodes 71
Number of Lines 116
Number of Members 116
Number of Surfaces 0
Number of Solids 0
Number of Load Cases 11
Number of Load Combinations 32
Number of Result Combinations 0
Total Weight 17.474 tons
Dimensions (Metric) 23,000 x 14,419 x 50,000 m
Dimensions (Imperial) 75.46 x 47.31 x 164.04 feet
Share
2024-03-09
030821
  • RFEM 6
  • Steel Joints for RFEM 6
  • Steel Structures
    • Steel Connections
Results in Steel Connection | Stress
Results in Steel Connection

Share