Selecting Printout Report Language
Selection of Report Items in Printout Report
Printout Report
Printout Report Navigator
Parallel Work in Program and Printout Report
  • 3D Viewer
  • 3D Viewer | Babylon
  • Virtual Reality
Import of Graphics, Text, and PDF Documents in Printout Report
Printing Design Check Details in Printout Report
Design Check Details in Printout Report
Multi Print of Graphics
Multiple Printing of Results
Selecting Printout Report Language
Selection of Report Items in Printout Report
Printout Report
Printout Report Navigator
Parallel Work in Program and Printout Report
Import of Graphics, Text, and PDF Documents in Printout Report
Printing Design Check Details in Printout Report
Design Check Details in Printout Report
Multi Print of Graphics
Multiple Printing of Results
2024-05-30
028121
  • RFEM 6

Selecting Printout Report Language

Used in
  • Powerful Printout Report in RFEM 6
Share
2024-05-30
028125
  • RFEM 6
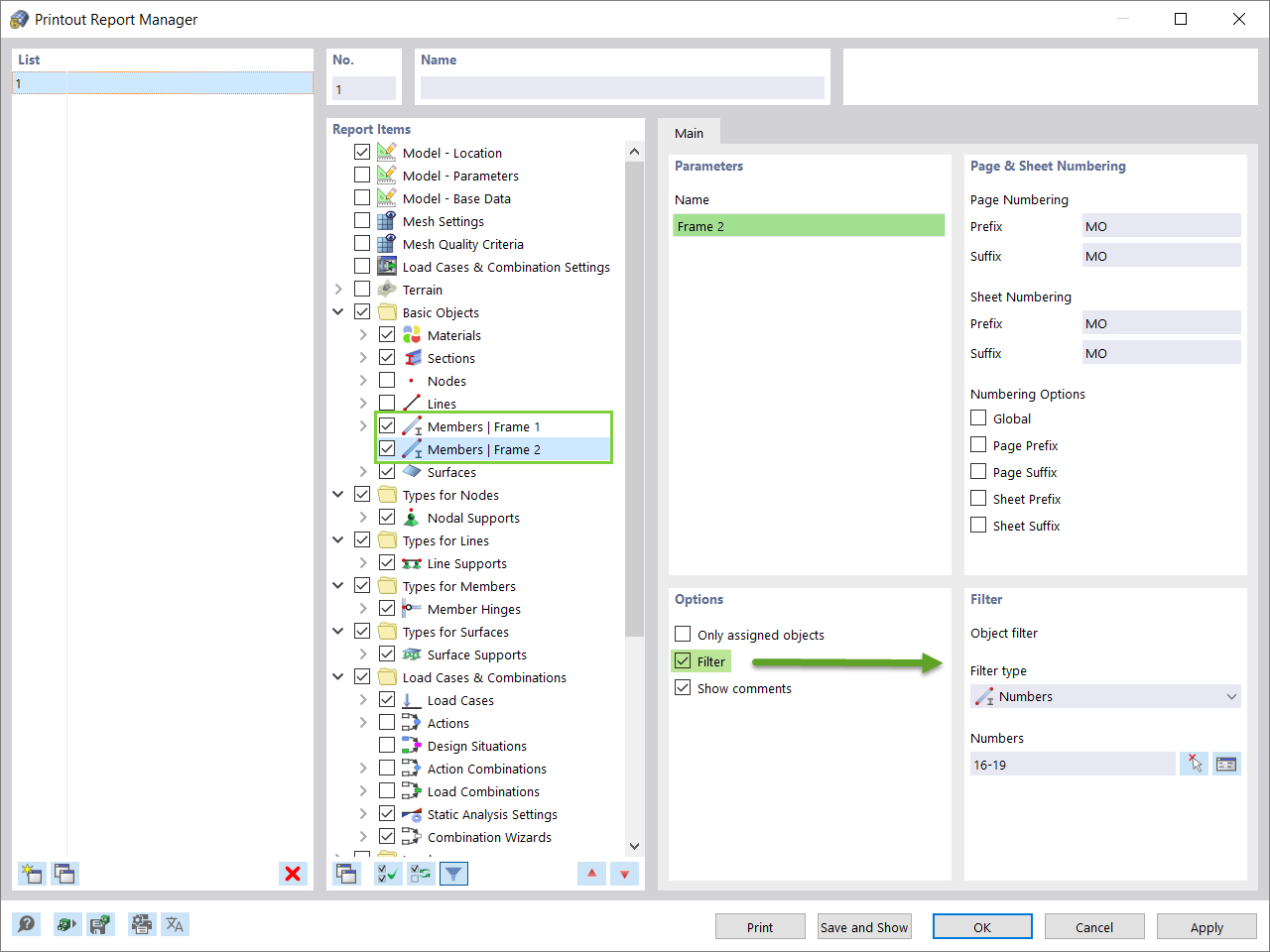
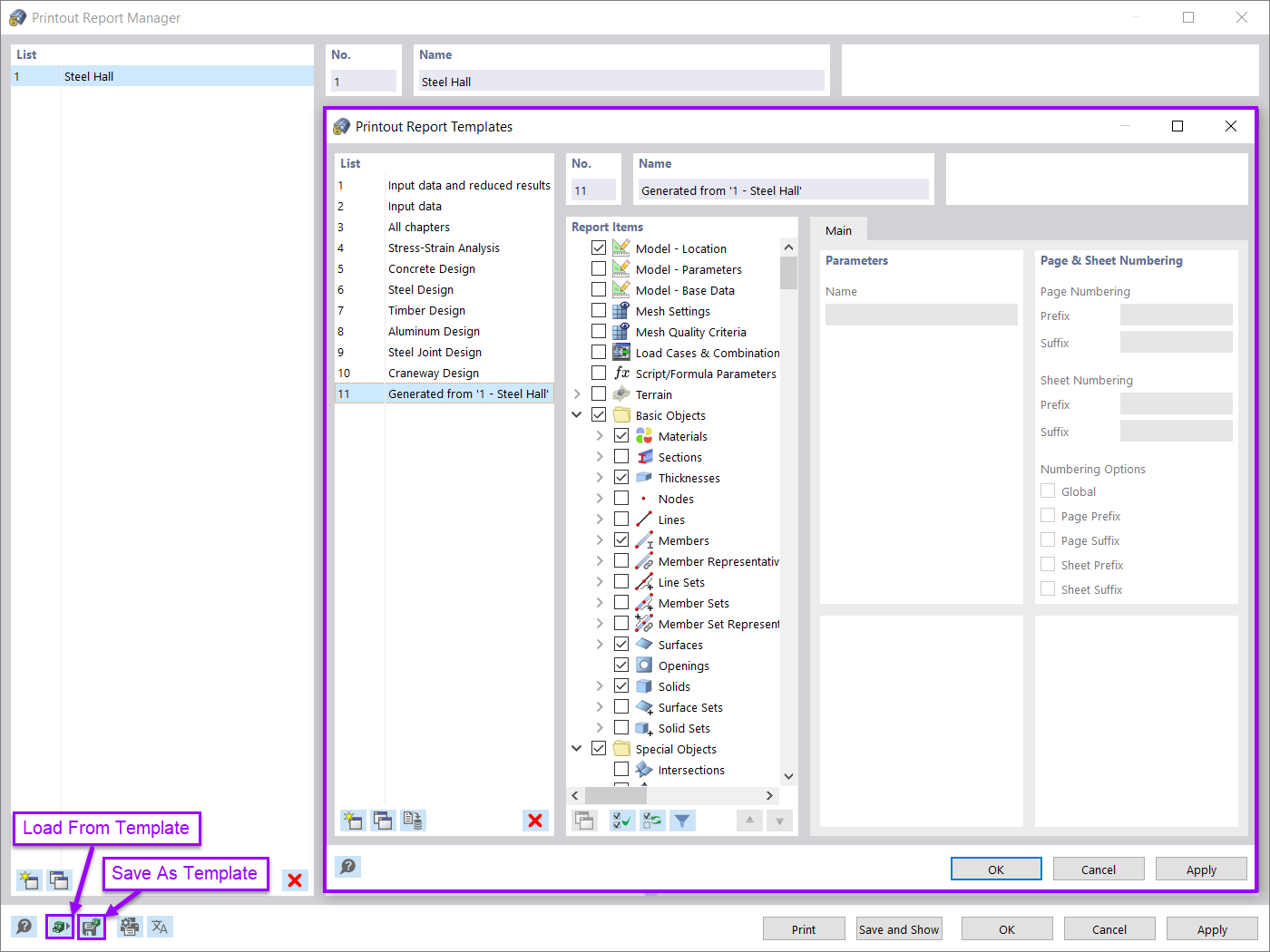
Selection of Report Items in Printout Report
Used in
  • Powerful Printout Report in RFEM 6
Share
2024-05-30
028126
  • RFEM 6
Printout Report
Used in
  • Powerful Printout Report in RFEM 6
Share
2024-05-30
028127
  • RFEM 6
Printout Report Navigator
Used in
  • Powerful Printout Report in RFEM 6
Share
2024-05-30
028134
  • RFEM 6
Parallel Work in Program and Printout Report
Used in
  • Powerful Printout Report in RFEM 6
3D Model
More About 3D Model
  • Reinforced Concrete Building
Specifications
Number of Nodes 67
Number of Lines 88
Number of Members 28
Number of Surfaces 17
Number of Solids 0
Number of Load Cases 4
Number of Load Combinations 7
Number of Result Combinations 0
Total Weight 386,536 t
Dimensions (Metric) 16,000 x 6,500 x 13,500 m
Dimensions (Imperial) 52.49 x 21.33 x 44.29 feet
Share
2024-05-30
028128
  • RFEM 6
Import of Graphics, Text, and PDF Documents in Printout Report
Used in
  • Powerful Printout Report in RFEM 6
Share
2024-05-30
028129
  • RFEM 6
Printing Design Check Details in Printout Report
Used in
  • Powerful Printout Report in RFEM 6
Share
2024-05-30
028130
  • RFEM 6
Design Check Details in Printout Report
Used in
  • Powerful Printout Report in RFEM 6
Share
2024-05-30
028131
  • RFEM 6
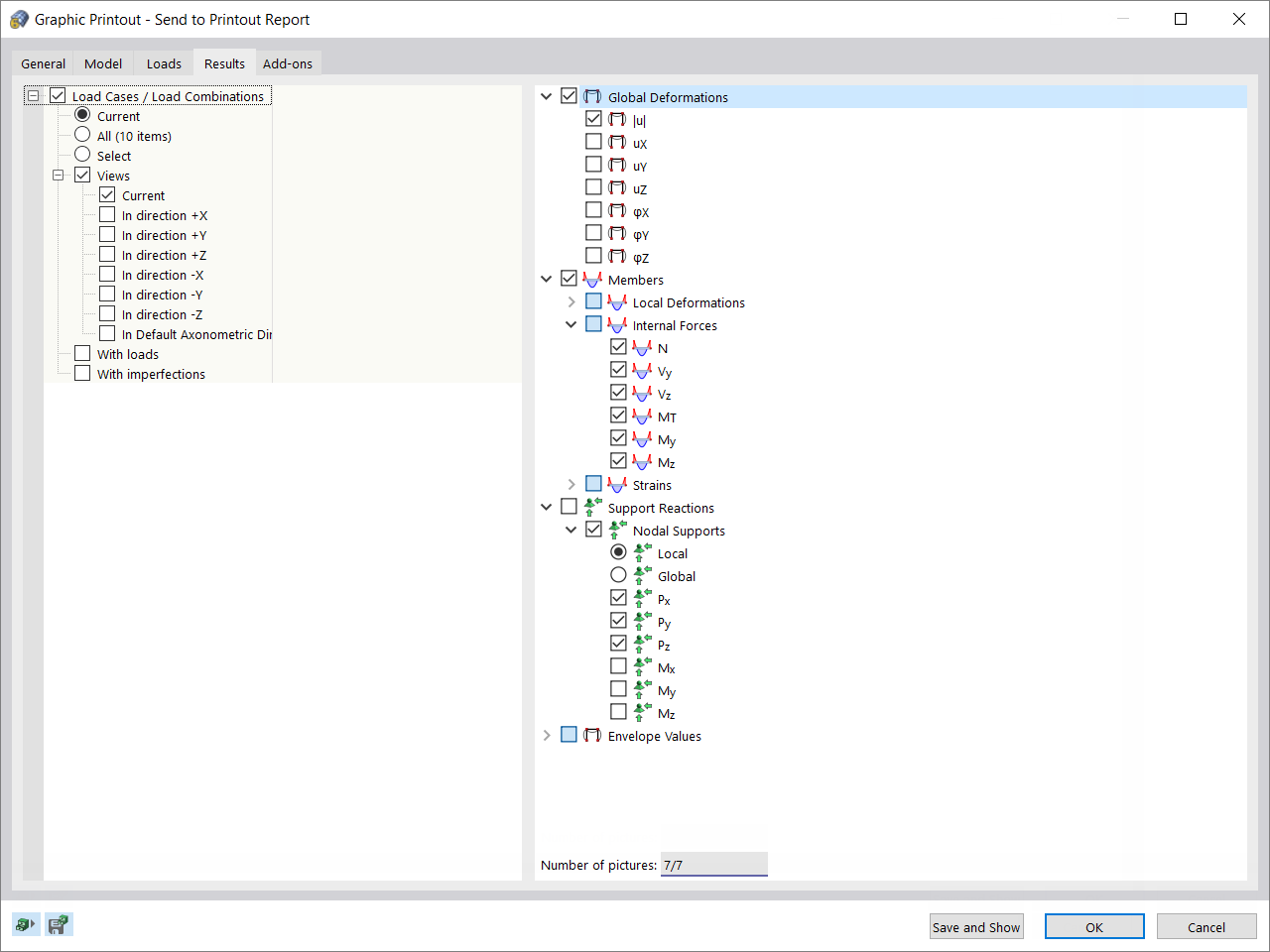
Multi Print of Graphics
Used in
  • Powerful Printout Report in RFEM 6
Share
2024-05-30
028132
  • RFEM 6
Multiple Printing of Results
Used in
  • Powerful Printout Report in RFEM 6
Share